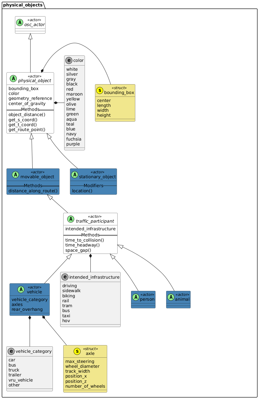
8.7 Physical object actors

8.7.1 Physical objects

Diagram

8.7.2 Actor physical_object

All tangible objects close to earth, excluding celestial objects such as sun or moon.

Basic information
Table 15. Basic information of actor physical_object

Instantiable

no

Parents

osc_actor

Children

movable_object, stationary_object

Parameters
Table 16. Actor physical_object
Parameter Type Mandatory Description

bounding_box

bounding_box

yes

See bounding_box

color

color

no

See color

geometry_reference

string

no

Opaque reference of an associated 3D geometry model of the physical object. It is implementation-specific how model references are resolved to 3D models.

center_of_gravity

position_3d

yes

Center of gravity of the object. If unknown, the center of the bounding box may be used instead.

State variables
Table 17. State variables of actor physical_object
Variable Type Mandatory Description

pose

pose_3d

yes

Position and orientation measured in world coordinates with world system as reference.

8.7.2.1 Methods

8.7.2.1.1 Method object_distance()

Returns the relative distance between the physical_object that calls the method and a reference entity.

The distance is computed as the position of the reference entity, measured in the coordinate system of the physical_object that calls the method. This calculation is performed either in the longitudinal direction (x-axis) or the lateral direction (y-axis).

By default, the distance is measured between the reference points of the respective entities. Optionally, the distance between the bounding boxes can be computed instead.

Prototype
extend physical_object:
    def object_distance(reference: physical_object, direction: distance_direction, mode: distance_mode) -> length
Return value

The relative distance between the physical_object that calls the method and the reference entity.

Parameters
Table 18. Parameters for method object_distance()
Parameter Type Description

reference

physical_object

The reference entity.

direction

distance_direction

  • Use longitudinal to measure the distance in the x-coordinate.

  • Use lateral to measure the distance in the y-coordinate.

mode

distance_mode

  • Use reference_points to measure the distance between the reference points. (Default)

  • Use bounding_boxes to measure the distance between the bounding boxes.

8.7.2.1.2 Method get_s_coord()

Returns the s-coordinate of the physical_object.

By default, the method uses the s-axis of the road where the physical_object is located, but the user can select other route element types. If the physical_object is not on a route the method returns an error.

Prototype
extend physical_object:
    def get_s_coord(route_type: on_route_type) -> length
Return value

Returns a length with the s-coordinate.

Parameters
Table 19. Parameters for method get_s_coord()
Parameter Type Description

route_type

on_route_type

Select the type of route that will be used to compute the s-coordinate:

  • on_road (default)
    Use the s-axis of the road where the actor is located. If the actor is not on a road the method returns an error.

  • on_lane_section
    Use the s-axis of the lane_section where the actor is located. If the actor is not on a lane section the method returns an error.

  • on_lane
    Use the s-axis of the lane where the actor is located. If the actor is not on a lane the method returns an error.

  • on_crossing
    Use the s-axis of the crossing where the actor is located. If the actor is not on a crossing the method returns an error.

8.7.2.1.3 Method get_t_coord()

Returns the t-coordinate of the physical_object.

By default, the method uses the t-axis of the road where the physical_object is located, but the user can select other route element types. If the physical_object is not on a route the method returns an error.

Prototype
extend physical_object:
    def get_t_coord(route_type: on_route_type) -> length
Return value

Returns a length with the t-coordinate.

Parameters
Table 20. Parameters for method get_t_coord()
Parameter Type Description

route_type

on_route_type

Select the type of route that will be used to compute the t-coordinate:

  • on_road (default)
    Use the t-axis of the road where the actor is located. If the actor is not on a road the method returns an error.

  • on_lane_section
    Use the t-axis of the lane_section where the actor is located. If the actor is not on a lane section the method returns an error.

  • on_lane
    Use the t-axis of the lane where the actor is located. If the actor is not on a lane the method returns an error.

  • on_crossing
    Use the t-axis of the crossing where the actor is located. If the actor is not on a crossing the method returns an error.

8.7.2.1.4 Method get_route_point()

Returns the route_point where the physical_object is located.

By default, the method uses the road where the physical_object is located, but the user can select other route element types. If the physical_object is not on a route the method returns an error.

Prototype
extend physical_object:
    def get_route_point(route_type: on_route_type) -> route_point
Return value

Returns a route_point.

Parameters
Table 21. Parameters for method get_route_point()
Parameter Type Description

route_type

on_route_type

Select the type of route that will be used to compute the route_point:

  • on_road (default)
    Use the t-axis of the road where the actor is located. If the actor is not on a road the method returns an error.

  • on_lane_section
    Use the t-axis of the lane_section where the actor is located. If the actor is not on a lane section the method returns an error.

  • on_lane
    Use the t-axis of the lane where the actor is located. If the actor is not on a lane the method returns an error.

  • on_crossing
    Use the t-axis of the crossing where the actor is located. If the actor is not on a crossing the method returns an error.

8.7.2.2 Examples

Code 64. Syntax examples for physical_object
# Constrain vehicle to be a wide car
my_wide_car: vehicle
keep(my_wide_car.vehicle_category == car)
keep(my_wide_car.bounding_box.width >= 1.95m)
keep(my_wide_car.color == maroon)
keep(my_wide_car.axles.size() == 2)
keep(my_wide_car.axles[0].number_of_wheels == 2)
keep(my_wide_car.axles[1].number_of_wheels == 2)
keep(my_wide_car.intended_infrastructure[0] == driving)

# Constrain vehicle to be a motorcycle
my_motorcycle: vehicle
keep(my_motorcycle.vehicle_category == vru_vehicle)
keep(my_motorcycle.axles.size() == 2)
keep(my_motorcycle.axles[0].number_of_wheels == 1)
keep(my_motorcycle.axles[1].number_of_wheels == 1)
keep(my_motorcycle.intended_infrastructure[0] == driving)

# Constrain vehicle to be a bicycle
my_bicycle: vehicle
keep(my_bicycle.vehicle_category == vru_vehicle)
keep(my_bicycle.axles.size() == 2)
keep(my_bicycle.axles[0].number_of_wheels == 1)
keep(my_bicycle.axles[1].number_of_wheels == 1)
keep(my_bicycle.intended_infrastructure[0] == biking)

8.7.3 Actor stationary_object

A stationary_object is a physical_object that is anchored and whose bounding box cannot change its position or speed like a tree or a building.

Basic information
Table 22. Basic information of actor stationary_object

Instantiable

yes

Parents

physical_object

Inherited parameters and variables
Table 23. Inherited parameters and variables of actor stationary_object
Parent Inherited parameters and variables

physical_object

pose, bounding_box, color, geometry_reference, center_of_gravity

8.7.3.1 Modifiers

8.7.3.1.1 Modifier location()

Specifies the location of a stationary_object. Shall be invoked before the do section, as the location cannot be time-dependent.

Parameters
Table 24. Parameters for modifier stationary_object.location()
Parameter Type Description

pose

pose_3d

Location of the stationary object for the whole scenario.

Syntax
Code 65. Syntax examples for stationary_object.location()
my_pose: pose_3d
# Add constraints for fields of my_pose
my_building: stationary_object
my_building.location(my_pose)

do: ...

8.7.4 Actor movable_object

A movable_object is a physical_object that is not anchored and can, therefore, be moved and change its position and speed like a rock or a ball.

Basic information
Table 25. Basic information of actor movable_object

Instantiable

yes

Parents

physical_object

Children

traffic_participant

State variables
Table 26. State variables of actor movable_object
Variable Type Mandatory Description

velocity

velocity_6d

yes

Translational and rotational velocity measured in object coordinates with world system as reference.

acceleration

acceleration_6d

yes

Translational and rotational acceleration measured in object coordinates with world system as reference.

speed

speed

yes

Speed in center_of_gravity defined as sqrt(velocity.translational.x² + velocity.translational.y²) * sign(velocity.translational.x)

Inherited parameters and variables
Table 27. Inherited parameters and variables of actor movable_object
Parent Inherited parameters and variables

physical_object

pose, bounding_box, color, geometry_reference, center_of_gravity

8.7.4.1 Methods

8.7.4.1.1 Method distance_along_route()

Returns the distance between an actor and the start or end of a route, measured along the s-axis of the route. User can pass either a route_element or a compound_route.

Prototype
extend traffic_participant:
    def distance_along_route(route: route, from: route_distance_enum) -> length
Return value

Returns a length measured along the s-axis of the route.

Parameters
Table 28. Parameters for method distance_along_route()
Parameter Type Description

route

route

The route along which the distance should be measured.
If the actor calling the method is not on the given route the method returns an error.

from

route_distance_enum

Reference point from which the distance is measured.

  • from_start (default)
    Method returns the relative s-coordinate from route.start_point() to the actor.
    Positive means that the traffic participant is ahead of the start point.

  • from_end
    Method returns the relative s-coordinate from the actor to the route.end_point().
    Positive means that the traffic participant is behind of the end point.

8.7.5 Actor traffic_participant

A traffic_participant is a physical_object that is relevant within traffic and may perform traffic-related actions (see traffic_participant actions) such as following a route. A traffic_participant includes both, objects that do participate in traffic actively like a driven vehicle and objects that do not move throughout the scenario like a parked vehicle.

Basic information
Table 29. Basic information of actor traffic_participant

Instantiable

no

Parents

movable_object

Children

animal, person, vehicle

Parameters
Table 30. Actor traffic_participant
Parameter Type Mandatory Description

intended_infrastructure

list of intended_infrastructure

yes

See intended_infrastructure for definition. Intended usage is for further specification of an entity. For example, together with vehicle_category or to provide hints for implemenations where to spawn and / or auto-route entities. Note that multiple types of infrastructure can be assigned because of the list character of this type.

Inherited parameters and variables
Table 31. Inherited parameters and variables of actor traffic_participant
Parent Inherited parameters and variables

physical_object

pose, bounding_box, color, geometry_reference, center_of_gravity

8.7.5.1 Methods

8.7.5.1.1 Method time_to_collision()

Returns the time that is left until a possible collision between a traffic_participant and a reference physical_object takes place.

Prototype
extend traffic_participant:
    def time_to_collision(reference: physical_object) -> time
Return value

Returns the time until the bounding_box of traffic_participant would collide with the bounding box of the reference physical_object, assuming both keep moving with their current velocity.

Parameters
Table 32. Parameter for method time_to_collision()
Parameter Type Description

reference

physical_object

The reference physical_object.

Syntax
Code 66. Syntax example for method time_to_collision()
scenario prevent_collision:
    ego: vehicle
    other_car: vehicle

    var collision_time: time = sample(ego.time_to_collision(reference: other_car), every(2s))

    do parallel:
        other_car.drive() with:
            speed(50kph)

        ego.drive() with:
            position(behind: other_car)
            until rise(collision_time < 10s)

8.7.5.1.2 Method time_headway()

Returns the time distance between a traffic participant and a reference physical_object.

Prototype
extend vehicle:
    def time_headway(reference: physical_object) -> time
Return value

Returns the time distance between traffic participant and reference physical_object, measured from reference point to reference point along s-coordinate, assuming the reference physical_object keeps moving with its current speed.

Parameters
Table 33. Parameter for method time_headway()
Parameter Type Description

reference

physical_object

The reference physical_object.

8.7.5.1.3 Method space_gap()

Returns the space distance between a traffic participant and a reference physical_object.

Prototype
extend traffic_participant:
    def space_gap(reference: physical_object, direction: distance_direction) -> length
Return value

Returns the space distance between the bounding_box of the traffic_participant that calls the method and the reference physical_object.

Parameters
Table 34. Parameters for method space_gap()
Parameter Type Description

reference

physical_object

The reference entity.

direction

distance_direction

  • longitudinal
    The relative s-coordinate.
    Positive means that the traffic participant is ahead of the reference.

  • lateral
    The relative t-coordinate.
    Positive means that the traffic participant is left of the reference.

8.7.6 Actor vehicle

A device intended for transport of people or cargo. Here restricted to land vehicles, meaning vehicles that move on a land surface such as a road or sidewalk.

Basic information
Table 35. Basic information of actor vehicle

Instantiable

yes

Parents

traffic_participant

Parameters
Table 36. Actor vehicle
Parameter Type Mandatory Description

vehicle_category

vehicle_category

yes

See vehicle_category

axles

list of axle

yes

See axle

rear_overhang

length

yes

Rear overhang of the vehicle or more explicitly the horizontal distance between the end of the bounding_box and the center of the rear axle.

Inherited parameters and variables
Table 37. Inherited parameters and variables of actor vehicle
Parent Inherited parameters and variables

physical_object

pose, bounding_box, color, geometry_reference, center_of_gravity

traffic_participant

intended_infrastructure

8.7.7 Actor person

A person represents a human being. A person may act in different and changing modalitites throughout a scenario. For example, walking or being in a car.

Basic information
Table 38. Basic information of actor person

Instantiable

yes

Parents

traffic_participant

Inherited parameters and variables
Table 39. Inherited parameters and variables of actor person
Parent Inherited parameters and variables

physical_object

pose, bounding_box, color, geometry_reference, center_of_gravity

traffic_participant

intended_infrastructure

8.7.8 Actor animal

An animal represents a living being which is not a human. An animal may act in different and changing modalitites throughout a scenario. For example, running or being in a car.

Basic information
Table 40. Basic information of actor animal

Instantiable

yes

Parents

traffic_participant

Inherited parameters and variables
Table 41. Inherited parameters and variables of actor animal
Parent Inherited parameters and variables

physical_object

pose, bounding_box, color, geometry_reference, center_of_gravity

traffic_participant

intended_infrastructure

8.7.9 Struct bounding_box

Simplified three dimensional shape enclosing the physical_object. The bounding box does NOT include side mirrors for vehicles. The height includes the ground_clearance, therefore it always goes from the top to the ground.

Basic information
Table 42. Basic information of struct bounding_box

Instantiable

no

Parameters
Table 43. Struct bounding_box
Parameter Type Mandatory Description

center

position_3d

yes

Represents the geometrical center of the bounding box expressed in coordinates that refer to the coordinate system of the physical_object

length

length

yes

Dimension in x-direction of the coordinate system of the physical_object

width

length

yes

Dimension in y-direction of the coordinate system of the physical_object

height

length

yes

Dimension in z-direction of the coordinate system of the physical_object

8.7.10 Struct axle

Taken from ASAM OpenSCENARIO 1.x plus number of wheels to avoid ambiguities (for example, twin tires). Check definitions there for now.

Basic information
Table 44. Basic information of struct axle

Instantiable

no

Used by

vehicle

Parameters
Table 45. Struct axle
Parameter Type Mandatory Description

max_steering

angle

yes

Maximum steering angle for the wheels on the axle

wheel_diameter

length

yes

Diameter for the wheels on this axle

track_width

length

yes

Distance between the centerline of the outer wheels on opposing sides of the axle

position_x

length

yes

Longitudinal position of the axle in the vehicle ' s x-axis. For a 2-axle vehicle, the rear axle must have position_x = 0m

position_z

length

yes

Longitudinal position of the axle in the vehicle ' s z-axis

number_of_wheels

uint

yes

Number of wheels on the axle

8.7.11 Enum color

Description of the color of a physical_object. Specifies the color of a physical object. Not intended to replace more detailed material properties, but rather for debugging purposes. For a vehicle this should affect the vehicle body, for pedestrians it may affect the main piece of clothing. Based on the set defined by W3C for HTML_ "basic colors".

Basic information
Table 46. Basic information of enum color

Instantiable

no

Values
Table 47. Enum color
Value Comment

white

RGB(255,255,255)

silver

RGB(192,192,192)

gray

RGB(128,128,128)

black

RGB(0,0,0)

red

RGB(255,0,0)

maroon

RGB(128,0,0)

yellow

RGB(255,255,0)

olive

RGB(128,128,0)

lime

RGB(0,255,0)

green

RGB(0,128,0)

aqua

RGB(0,255,255)

teal

RGB(0,128,128)

blue

RGB(0,0,255)

navy

RGB(0,0,128)

fuchsia

RGB(255,255,0)

purple

RGB(255,0,255)

8.7.12 Enum vehicle_category

Vehicle category based on UN ECE/TRANS/WP.29/78/Rev.6 extended by non-self-propelled vehicles.

Basic information
Table 48. Basic information of enum vehicle_category

Instantiable

no

Used by

vehicle

Values
Table 49. Enum vehicle_category
Value Comment

car

Power-driven vehicle with maximum mass not exceeding 3.5 t having at least four wheels comprising not more than eight seats in addition to the driver seat. Designed for the carriage of passengers or small goods. (UN category L7,M1,N1)

bus

Power-driven vehicle having at least four wheels comprising more than eight seats in addition to the driver seat.(UN category M2,M3)

truck

Power-driven vehicle with maximum mass exceeding 3.5t having at least four wheels. Designed for the carriage of goods. (UN category N2,N3)

trailer

Vehicle designed to be towed by another vehicle. Non-permanently connected to towing vehicle, meaning it can be separated by an operation without involving facilities normally only found in workshop.

vru_vehicle

Vehicle without a crash-resistant passenger cell intended for one to few passengers or small goods transport. With its occupant it results in a vulnerable road user. (UN category L1-L6 plus bicycles, pedelecs, e-bicycles, personal mobility devices, wheelchairs, mobility scooters and so on.)

other

Unspecified but known type of vehicle (for example, stroller, shopping cart, …​)

8.7.13 Enum intended_infrastructure

Infrastructure that is typically used by a traffic participant. Can be used to further specify an entity. For example, together with vehicle_category or to provide hints for simulators where to spawn entities. Each entity can be assigned multiple values. Note that this needs to be aligned with road abstraction feature.

Basic information
Table 50. Basic information of enum intended_infrastructure

Instantiable

no

Used by

traffic_participant

Values
Table 51. Enum intended_infrastructure
Value Comment

driving

taken from ASAM OpenDRIVE

sidewalk

A lane meant for people to walk on. Taken from ASAM OpenDRIVE

biking

taken from ASAM OpenDRIVE

rail

taken from ASAM OpenDRIVE

tram

taken from ASAM OpenDRIVE

bus

taken from ASAM OpenDRIVE

taxi

taken from ASAM OpenDRIVE

hov

taken from ASAM OpenDRIVE

8.7.14 Enum distance_direction

Basic information
Table 52. Basic information of enum distance_direction

Used by

keep_space_gap

Values
Table 53. Enum distance_direction
Value Comment

longitudinal

Measure distance in the x-coordinate. Positive means that the reference is in front of the physical_object that calls the method.

lateral

Measure distance in the y-coordinate. Positive means that the reference is to the left of the physical_object that calls the method.

8.7.15 Enum distance_mode

Values
Table 54. Enum distance_mode
Value Comment

reference_points

Measure the distance between the reference points.

bounding_boxes

Measure the distance between the bounding boxes.

8.7.16 Enum on_route_type

Select which s/t coordinate system is used to obtain the coordinates

Values
Table 55. Enum on_route_type
Value Comment

on_road

Use the road s/t coordinates

on_lane_section

Use the lane_section s/t coordinates

on_lane

Use the lane s/t coordinates

on_crossing

Use the crossing s/t coordinates

8.7.17 Enum route_distance_enum

Reference point from which the distance is measured.

Values
Table 56. Enum route_distance_enum
Value Comment

from_start

Measure distance from the start of the route.

from_end

Measure distance from the end of the route.

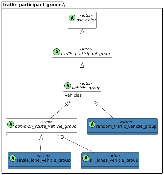
8.7.18 Groups of traffic participants

Please note that the following section and its sub-sections are non-normative.

Many implementations for the creation and the handling of groups of traffic participants exist. Some traffic flow simulators use stochastic traffic flow models and others use deterministic modeling approaches.

The following content is an example on how to build groups using only generic ASAM OpenSCENARIO language features. A standard group model may be included in future versions of the standard.

Groups represent multiple actor instances with multiple definitions and states. It is assumed that scenario authors will likely define groups at the top level and not under lower levels in the domain model hierarchy such as physical_actor.
Diagram

8.7.18.1 Actor vehicle_group

A traffic_participant_group serves as a collection of traffic_participant actors. A group represents multiple actor instances with multiple definitions and states.

There are two main use cases for vehicle groups:

  1. Adding entities to a scenario to have more participants in the scenario. By generating multiple vehicles in the surrounding environment of the scenario these vehicles act as 'noise' in the scenario.

  2. Creating multiple vehicles with predefined initial conditions.
    For example, creating a single-lane or convoy formation of vehicles, or both.

Initial conditions of actors and the actual behavior of actors throughout the scenarios differ:

  • The group defines the initial conditions of actors in the scenario, meaning their creation and destruction.

  • The behavioral model assigned to each vehicle defines the actual behavior of the vehicle within the group.

Basic information
Table 57. Basic information of actor vehicle_group

Instantiable

no

Parents

traffic_participant_group

Children

common_route_vehicle_group, random_traffic_vehicle_group

Parameters
Table 58. Actor vehicle_group
Parameter Type Mandatory Description

vehicles

list of vehicle

yes

List of vehicles being part of this group.

8.7.18.1.1 Examples

Code 67. Example for vehicle_group
scenario dut.driving_alongside_group:
    # Defining a group with a common route and
    # a single-lane formation
    g: single_lane_vehicle_group

    # Using 'for' constraint to control vehicles
    # parameters
    for v in g.vehicles:
        keep(v.category in [bus, truck])

    r: route

    do parallel:
        g.drive() with:
            along(r)
            lane(side_of: dut.vehicle, at: start)
        dut.vehicle.drive() with:
            along(r)