8.8 Movement actions

8.8.1 Action parent class

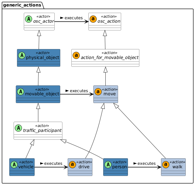
All actions have the properties stipulated in the language section on actions. These include pre-defined events like start, end, and fail events, as well as the optional duration parameter. Actions can also be associated with an actor.

The parent action osc_action is the base class for all actions in the ASAM OpenSCENARIO domain model and it is associated with the parent actor osc_actor. This allows users to make user-defined extensions of osc_action that can propagate common properties to all standard actions. In addition, users can create their own actions and are free to choose whether those user-defined actions inherit from osc_action or not.

The action action_for_movable_object is the base class for all movement-related actions and modifiers. Actions for actors that are children of movable_object, like vehicle or person, inherit from action_for_movable_object. This allows users to extend these abstract classes, adding common action parameters at different levels within the standard action hierarchy. Furthermore, it allows users to place their user-defined actions at an appropriate location within the standard action hierarchy, depending on which types of actors are intended to execute each action.

Diagram

Generic movement actions have the following inheritance structure:

Diagram

The definition of each data class can be found in the next sections.

8.8.1.1 Action osc_action

Basic information
Table 85. Basic information of action osc_action

Children

action_for_environment, action_for_movable_object

Used by

OpenSCENARIO

8.8.2 Actions for movable object

The movable_object class is a parent for any physical object that could change position during a scenario. This section defines the actions that can be executed by actors of the movable_object type or any of its children like vehicle, person, and animal. movable_object encompasses a wide subset of children. It has a variety of actions available to specify their motion.

The actions that can be executed by movable_object types and their children can be split in two groups:

  1. Section 8.8.2.1, “Exact behavior”
    Actions where the priority is to achieve the exact values that are specified in the action parameters, regardless of the physical movement constraints of the actor.

  2. Section 8.8.2.2, “Target behavior”
    Actions where the priority is to respect the physical movement constraints of the actor, while getting as close as possible to the target values that are specified in the action parameters.

This distinction can be explicitly stated using the physical_movement() modifier. See section Modifier 'physical_movement()' for details.

8.8.2.1 Exact behavior

Actions that prioritize exact reproduction
Figure 23. Actions that prioritize exact reproduction

Figure 23 shows the actions that prioritize exact reproduction.

  • These actions use the semantics of the modifier physical_movement(prefer_non_physical).

  • For the execution of these actions an ASAM OpenSCENARIO implementation may choose to violate the physical movement constraints of the actor.

8.8.2.2 Target behavior

Actions that prioritize respecting physical movement constraints
Figure 24. Actions that prioritize respecting physical movement constraints

Figure 24 shows actions that prioritize respecting the physical movement constraints of the actor.

  • These actions use the semantics of the modifier physical_movement(must_be_physical).

  • The physical movement constraints of the actor shall not be violated while executing these actions.

  • The actor should get as close as possible to the target values specified in the action parameters.

  • When a scenario is executed, there may be a difference between the observed motion values and the target values.

  • These discrepancies might also depend on the type of execution platform. For example, a simple dynamic simulation compared to a complex dynamic simulation or real vehicle on a test track.

8.8.2.3 Action move

Generic action to initiate the motion of movable objects. Usually invoked in combination with modifiers. Note that different movable objects have different move actions like drive and walk. The nature of the movement is modified according to the moving actor. For example, a vehicle.drive will drive as a vehicle according to road network

Basic information
Table 86. Basic information of action move

Parents

action_for_movable_object

Controlled states

None directly. Depends on the modifiers

Action ending

The action ends when the phase in which the action is invoked is terminated.

8.8.2.3.1 Examples

Code 72. Usage of move
movable_object.move([, <inherited action parameters>])
Code 73. Examples for move
# Move at 10 kph, with starting position relative to my_car
my_box.move() with:
    position(10m, ahead_of: my_car, at: start)
    lateral(2m, side: left, side_of: my_car, at: start)
    speed(10kph)

# Move to position in front of my_car and stop, with duration 3 seconds
my_box.move(duration: 3s) with:
    speed(0kph, at: end)
    position(3m, ahead_of: my_car, at: end)
    lateral(0.2m, side_of: my_car, at: end)

8.8.2.4 Action assign_position

Move actor to the specified position as soon as possible. The dynamic limits of the actor may be violated to execute this action. Use only one of the three possible arguments.

Basic information
Table 87. Basic information of action assign_position

Parents

action_for_movable_object

Controlled states

Only the position states that are specified in the invocation

Action ending

The action ends when the actor reaches the specified position coordinates

Parameters
Table 88. Action assign_position
Parameter Type Mandatory Description

position

position_3d

no

Desired position assigned by the user

route_point

route_point

no

Desired route_point assigned by the user

odr_point

odr_point

no

Desired odr_point assigned by the user

8.8.2.4.1 Examples

Code 74. Usage of assign_position
movable_object.assign_position(position: position_3d [, <inherited action parameters>])

movable_object.assign_position(route_point: route_point [, <inherited action parameters>])

movable_object.assign_position(odr_point: odr_point [, <inherited action parameters>])
Code 75. Semantic clarification
action movable_object.assign_position:
    position: position_3d
    route_point: route_point
    odr_point: odr_point

    # The position() and lateral() modifiers use route coordinates
    # Convert position or odr_point arguments to route_point
    if odr_point:
        route_point: route_point = map.odr_to_route_point(odr_point.road_id, odr_point.lane_id, odr_point.s, odr_point.t)
    else if position:
        route_point: route_point = map.xyz_to_route_point(position.x, position.y, position.z)

    do move() with:
       along(route_point.route)
       position(route_point.s, at: end)
       lateral(route_point.t, at: end)
       physical_movement(prefer_non_physical)
Code 76. Examples for assign position
# Using global x-y-z coordinates
my_pos: position_3d # Add constraints for fields of my_pos
do:
    my_car.assign_position(my_pos)
    # Same as:
    my_car.assign_position(position: my_pos)

# Using route s-t coordinates
my_st: route_point # Add constraints for fields of my_st
do:
    my_car.assign_position(route_point: my_st)

# Using odr coordinates
my_car: vehicle
my_odr: odr_point # Add constraints for fields of my_odr
do:
    my_car.assign_position(odr_point: my_odr)

8.8.2.5 Action assign_orientation

Move actor to the specified orientation as soon as possible. The dynamic limits of the actor may be violated to execute this action.

Basic information
Table 89. Basic information of action assign_orientation

Parents

action_for_movable_object

Controlled states

Only the orientation states that are specified in the invocation

Action ending

The action ends when the actor reaches the specified orientation coordinates

Parameters
Table 90. Action assign_orientation
Parameter Type Mandatory Description

orientation

orientation_3d

yes

Desired 3-dimensional orientation assigned by the user

8.8.2.5.1 Examples

Code 77. Usage of assign_orientation
movable_object.assign_orientation(orientation: orientation_3d [, <inherited action parameters>])
Code 78. Semantic clarification
action movable_object.assign_orientation:
    orientation: orientation_3d

    do move() with:
       orientation(yaw: orientation.yaw, pitch: orientation.pitch, roll: orientation.roll, at: end)
       physical_movement(prefer_non_physical)
Code 79. Examples for assign orientation
my_orientation: orientation_3d # Add constraints for fields of my_orientation
do:
    my_car.assign_orientation(my_orientation)
    # Same as:
    my_car.assign_orientation(orientation: my_orientation)

8.8.2.6 Action assign_speed

Move actor to achieve the specified scalar speed as soon as possible. The dynamic limits of the actor may be violated to execute this action.

Basic information
Table 91. Basic information of action assign_speed

Parents

action_for_movable_object

Controlled states

Scalar longitudinal speed of actor

Action ending

The action ends when the actor reaches the specified velocity value

Parameters
Table 92. Action assign_speed
Parameter Type Mandatory Description

speed

speed

yes

Desired (scalar) speed assigned by the user

8.8.2.6.1 Examples

Code 80. Usage of assign_speed
movable_object.assign_speed(speed: speed [, <inherited action parameters>])
Code 81. Semantic clarification
action movable_object.assign_speed:
    speed: speed

    do move() with:
       speed(speed, at: end)
       physical_movement(prefer_non_physical)
Code 82. Examples for assign speed
my_car.assign_speed(35kph)
my_car.assign_speed(speed: 35kph)

8.8.2.7 Action assign_acceleration

Move actor to achieve the specified acceleration as soon as possible. The dynamic limits of the actor may be violated to execute this action.

Basic information
Table 93. Basic information of action assign_acceleration

Parents

action_for_movable_object

Controlled states

Scalar longitudinal acceleration of actor

Action ending

The action ends when the actor reaches the specified acceleration value

Parameters
Table 94. Action assign_acceleration
Parameter Type Mandatory Description

acceleration

acceleration

yes

Desired (scalar) acceleration assigned by the user

8.8.2.7.1 Examples

Code 83. Usage of assign_acceleration
movable_object.assign_acceleration(acceleration: acceleration[, <inherited action parameters>])
Code 84. Semantic clarification
action movable_object.assign_acceleration:
    acceleration: acceleration

    do move() with:
        acceleration(target, at: end)
        physical_movement(prefer_non_physical)
Code 85. Examples for assign acceleration
my_car.assign_acceleration(1.0mpsps)
my_car.assign_acceleration(acceleration: 1.0mpsps)

8.8.2.8 Action replay_path

The actor moves along the path coordinates exactly, with no deviations. If necessary, the motion model or dynamic limits of the actor may be violated to reproduce the path accurately.

Basic information
Table 95. Basic information of action replay_path

Parents

action_for_movable_object

Controlled states

The position and orientation of the actor are controlled so that they match those prescribed by the path at all times. The speed and acceleration of the actor along the path are uncontrolled. These can be controlled by other actions.

Action ending

The action ends when the actor passes the last point of the path

Parameters
Table 96. Action replay_path
Parameter Type Mandatory Description

absolute

path

yes

Absolute path. Includes a list of points

relative

relative_path

yes

Relative path. Includes a list of points

reference

physical_object

no

Use with relative paths. Specify the reference entity that defines the origin for the point coordinates. Default: the actor itself

transform

relative_transform

no

Use with relative paths. Coordinates of the points are relative to the reference entity. Default = object_relative

start_offset

length

no

Offset at which to begin following the path, measured from the start of the path. Default = 0m

end_offset

length

no

Offset at which to end following the path, measured from the end of the path. Default = 0m

8.8.2.8.1 Examples

Code 86. Usage of replay_path
movable_object.replay_path(absolute: path
[, start_offset: length] [, end_offset: length] [, <inherited action parameters>])

movable_object.replay_path(relative: relative_path, reference: physical_object, transform: relative_transform,
[, start_offset: length] [, end_offset: length] [, <inherited action parameters>])
Code 87. Semantic clarification
action movable_object.replay_path:
    absolute: path
    relative: relative_path
    reference: physical_object with:
        keep(default it == replay_path.actor)
    transform: relative_transform with:
        keep(default it == object_relative)
    start_offset: length with:
        keep(default it == 0m)
    end_offset: length with:
        keep(default it == 0m)

    if (relative):
        exact_absolute: path = map.resolve_relative_path(relative, reference, transform)
    else if (absolute):
        exact_absolute: path = absolute

    do move() with:
        along(exact_absolute, start_offset: start_offset, end_offset: end_offset)
        physical_movement(prefer_non_physical)
Code 88. Examples for replay_path
# Using an absolute path
my_abs_path: path # Add constraints for fields of my_abs_path

# Absolute path -- simple invocation
do:
    my_car.replay_path(absolute: my_abs_path)

# Absolute path -- with offset parameters
do:
    my_car.replay_path(absolute: my_abs_path, start_offset: 2.0m, end_offset: 0.5m)


# Using a relative path
my_rel_path: relative_path_pose_3d # Add constraints for fields of my_rel_path
# Can also use types relative_path_st, relative_path_odr

# Relative path -- simple invocation
do:
    my_car.replay_path(relative: my_rel_path)
    # Uses default values for parameters 'reference' and 'transform'

# Relative path -- identical semantics to simple invocation
do:
    my_car.replay_path(relative: my_rel_path, reference: my_car, transform: object_relative)

# Relative path -- override default parameters
do:
    my_car.replay_path(relative: my_rel_path, reference: other_car, transform: world_relative)

# Relative path -- with offset options
do:
    my_car.replay_path(relative: my_rel_path, start_offset: 2.0m, end_offset: 0.5m)
    # Uses default values for parameters 'reference' and 'transform'

8.8.2.9 Action replay_trajectory

The actor moves by executing the trajectory exactly. If necessary, the motion model or dynamic limits of the actor may be violated to accurately follow the trajectory.

Basic information
Table 97. Basic information of action replay_trajectory

Parents

action_for_movable_object

Controlled states

All motion states (position, velocity, and acceleration, lateral and longitudinal) of the actor

Action ending

The action ends when the actor passes the last point of the trajectory

Parameters
Table 98. Action replay_trajectory
Parameter Type Mandatory Description

absolute

trajectory

yes

Absolute trajectory. Includes a list of points and a list of corresponding time stamps

relative

relative_trajectory

yes

Relative trajectory. Includes a list of points and a list of corresponding time stamps

reference

physical_object

no

Use with relative trajectories. Specify the reference entity that defines the origin for the point coordinates. Default: the actor itself

transform

relative_transform

no

Use with relative trajectories. Coordinates of the points are relative to the reference entity. Default = object_relative

start_offset

length

no

Offset at which to begin following the trajectory, measured from the start of the trajectory. Default = 0m

end_offset

length

no

Offset at which to end following the trajectory, measured from the end of the trajectory. Default = 0m

8.8.2.9.1 Examples

Code 89. Usage of replay_trajectory
movable_object.replay_trajectory(absolute: trajectory
[, start_offset: length] [, end_offset: length] [, <inherited action parameters>])

movable_object.replay_trajectory(relative: relative_trajectory, reference: physical_object, transform: relative_transform,
[, start_offset: length] [, end_offset: length] [, <inherited action parameters>])
Code 90. Semantic clarification
action movable_object.replay_trajectory:
    absolute: trajectory
    relative: relative_trajectory
    reference: physical_object with:
        keep(default it == replay_trajectory.actor)
    transform: relative_transform with:
        keep(default it == object_relative)
    start_offset: length with:
        keep(default it == 0m)
    end_offset: length with:
        keep(default it == 0m)

    if (relative):
        exact_absolute: trajectory = map.resolve_relative_trajectory(relative, reference, transform)
    else if (absolute):
        exact_absolute: trajectory = absolute

    do move() with:
        along_trajectory(exact_absolute, start_offset: start_offset, end_offset: end_offset)
        physical_movement(prefer_non_physical)
Code 91. Examples for replay_trajectory
# Using an absolute trajectory
my_abs_traj: trajectory  # Add constraints for fields of my_abs_traj

# Absolute trajectory -- simple invocation
do:
    my_car.replay_trajectory(absolute: my_abs_traj)

# Absolute trajectory -- with offset parameters
do:
    my_car.replay_trajectory(absolute: my_abs_traj, start_offset: 2.0m, end_offset: 0.5m)


# Using a relative trajectory
my_rel_traj: relative_trajectory_pose_3d # Add constraints for fields of my_rel_traj
# Can also use types relative_trajectory_st, relative_trajectory_odr

# Relative trajectory -- simple invocation
do:
    my_car.replay_trajectory(relative: my_rel_traj)
    # Uses default values for parameters 'reference' and 'transform'

# Relative trajectory -- identical semantics to simple invocation
do:
    my_car.replay_trajectory(relative: my_rel_traj, reference: my_car, transform: object_relative)

# Relative trajectory -- override default parameters
do:
    my_car.replay_trajectory(relative: my_rel_traj, reference: other_car, transform: world_relative)

# Relative trajectory -- with offset options
do:
    my_car.replay_trajectory(relative: my_rel_traj, start_offset: 2.0m, end_offset: 0.5m)
    # Uses default values for parameters 'reference' and 'transform'

8.8.2.10 Action remain_stationary

The actor must remain stationary at its current position. The actor must hold a translational speed of zero in all directions throughout the whole action. This action may be used to differentiate stationary behavior from dynamic behavior. In order to explicitly set a target position, the action must be invoked together with at least one or any combination of the position(), lateral() or along() modifiers.

Basic information
Table 99. Basic information of action remain_stationary

Parents

action_for_movable_object

Controlled states

All translational states. Translational speed must be zero in all directions.

Action ending

The action ends when the phase in which the action is invoked is terminated.

8.8.2.10.1 Examples

Code 92. Usage of remain_stationary
movable_object.remain_stationary([, <inherited action parameters>])
Code 93. Semantic clarification
action movable_object.remain_stationary:

    do move() with:
        keep_position()
        speed(speed: 0kph, at: all)
dm remain stationary 20211206
Figure 25. A remain_stationary action
Code 94. Examples for pedestrian_in_danger with remain_stationary
scenario pedestrian_in_danger:
    person1: person
    egoVehicle: vehicle
    my_map: map

    ego_start_speed: speed = 50kph
    ego_start_distance: length = 5m
    person1_start_distance: length = 0m
    person1_target_speed: speed = 2kph
    ego_route: lane_section
    lane3: lane
    lane0: lane

    crossing1: crossing with:
        keep(it.width == 3.5m)
    my_map.crossing_connects(crossing1,
        start_lane: lane3,
        end_lane: lane0,
        start_s_coord: 55m,
        start_angle: 90deg)

    event event1 is person1.space_gap(egoVehicle, longitudinal) <= 7m
    event event2 is person1.distance_along_route(route: crossing1, from: from_end) == 0m

    do parallel:
        ego: egoVehicle.drive() with:
            along(ego_route, start_offset: ego_start_distance)
            lane(2)
            speed(ego_start_speed, at: start)
        person1_activity: serial:
            person1.remain_stationary() with:
                along(crossing1, start_offset: person1_start_distance)
                until: @event1
            person1.walk() with:
                change_speed(person1_target_speed, at: end)
                until: @event2

8.8.2.11 Action change_position

Creates a path from the current position of the actor to the target position. The actor follows this path. The motion model and dynamic limits of the actor should not be violated while executing this action.

Basic information
Table 100. Basic information of action change_position

Parents

action_for_movable_object

Controlled states

The speed and acceleration at which the actor moves along the path to the target position are free (can be controlled by other actions). All other motion states are controlled by this action

Action ending

The action ends when the actor reaches the target position.

Parameters
Table 101. Action change_position
Parameter Type Mandatory Description

target_position

position

yes

Target position at the end of the action

target_st

route_point

yes

Target value for the position at the end of the action in s-t-coordinates

target_odr

odr_point

yes

Target value for the position at the end of the action in odr coordinates

target_xyz

position_3d

yes

Target value for the position at the end of the action in x-y-z-coordinates. Deprecated, use target_position instead

interpolation

path_interpolation

yes

The interpolation method used to join the start and end points

on_road_network

bool

yes

The action takes place completely on the road network of the scenario

8.8.2.11.1 Examples

Code 95. Usage of change_position
movable_object.change_position(target_xyz: position_3d, interpolation: path_interpolation, on_road_network: bool
[, <inherited action parameters>])

movable_object.change_position(target_st: route_point, interpolation: path_interpolation, on_road_network: bool
[, <inherited action parameters>])

movable_object.change_position(target_odr: odr_point, interpolation: path_interpolation, on_road_network: bool
[, <inherited action parameters>])
Code 96. Semantic clarification
action movable_object.change_position:
    target_xyz: position_3d
    target_st: route_point
    target_odr: odr_point
    interpolation: path_interpolation
    on_road_network: bool

    # The position() and lateral() modifiers use route coordinates
    # Convert target_xyz or target_odr arguments to route_point
    if target_odr:
        target_st: route_point = map.odr_to_route_point(target_odr.road_id, target_odr.lane_id, target_odr.s, target_odr.t)
    else if taget_xyz:
        target_st: route_point = map.xyz_to_route_point(target_xyz.x, target_xyz.y, target_xyz.z)

    # The initial position of the actor is sampled when the action is invoked
    # start_st is not a parameter of the action
    # It is only used here to illustrate the logic of the semantic clarifier
    start_st: route_point = actor.get_route_point()

    # Create a path from the initial position to the target position
    # action_path is not a parameter of the action
    # It is only used here to illustrate the logic of the semantic clarifier
    action_path: path = map.create_path_route_points([start_st, target_st], interpolation, on_road_network)

    do move() with:
        along(action_path)
        position(target_st.s, at: end)
        lateral(target_st.t, at: end)
        physical_movement(must_be_physical)
Code 97. Examples for change position
# Using global x-y-z coordinates
# Move in straight line, ignoring road network
my_pos: position_3d # Add constraints for fields of my_pos
do:
    my_car.change_position(my_pos, straight_line, False)
    # Same as:
    my_car.change_position(target_xyz: my_pos, interpolation: smooth, on_road_network: False)

# Using route s-t coordinates
# Move along a smooth path, using road network
my_st: route_point # Add constraints for fields of my_st
do:
    my_car.change_position(target_st: my_st, interpolation: smooth, on_road_network: True)

# Using odr coordinates
# Move in straight line, using road network
my_car: vehicle
my_odr: odr_point # Add constraints for fields of my_odr
do:
    my_car.change_position(target_odr: my_odr, interpolation: smooth, on_road_network: True)

8.8.2.12 Action change_speed

The actor modifies its speed until the target speed is achieved. The motion model and dynamic limits of the actor should not be violated while executing this action.

Basic information
Table 102. Basic information of action change_speed

Parents

action_for_movable_object

Controlled states

Scalar longitudinal speed of actor

Action ending

The action ends when the actor reaches the target speed. Note the alternative keep_speed action.

Parameters
Table 103. Action change_speed
Parameter Type Mandatory Description

target

speed

yes

Target value for the speed at the end of the action

rate_profile

dynamic_profile

no

Assign a shape for the change of the speed variable. This profile affects the acceleration during action execution

rate_peak

acceleration

no

Target value for the peak acceleration that must be achieved during the action

8.8.2.12.1 Examples

Code 98. Usage of change_speed
movable_object.change_speed(target: speed
[, rate_profile: dynamic_profile [, rate_peak: acceleration]] [, <inherited action parameters>])
Code 99. Semantic clarification
action movable_object.change_speed:
    target: speed
    rate_profile: dynamic_profile with:
        keep(default it == none)
    rate_peak: acceleration

    # spd_shape is not a parameter of the action
    # It is only used here to illustrate the logic of the semantic clarifier
    spd_shape: common_speed_shape with:
        keep(it.target == target)
        keep(it.rate_profile == rate_profile)
        keep(it.rate_peak == rate_peak)

    do move() with:
        if rate_profile == none:
            speed(target, at: end)
        else:
            speed(shape: spd_shape)
Here, and in other semantic clarifications, there is usage of the if directive. This directive is not defined in ASAM OpenSCENARIO and is used here for illustrative purposes.
Code 100. Examples for change_speed()
# Reach target -- only mandatory parameters are specified
car2.change_speed(35kph)

# Reach target as soon as possible
car2.change_speed(35kph, asap)

# Reach target with smooth acceleration
car2.change_speed(35kph, smooth)

# Reach target with constant acceleration of 3 m/s/s
car2.change_speed(35kph, constant, 3.0meter_per_sec_sqr)

# Reach target in 3 seconds
car2.change_speed(35kph, duration: 3.0sec)

# Reach target in 3 seconds, keeping a constant acceleration
car2.change_speed(35kph, duration: 3.0sec, rate_profile: constant)

8.8.2.13 Action keep_speed

The actor keeps its speed until the action is terminated. The motion model and dynamic limits of the actor should not be violated while executing this action.

Basic information
Table 104. Basic information of action keep_speed

Parents

action_for_movable_object

Controlled states

Scalar longitudinal speed of actor.

Action ending

The action ends when the phase in which the action is invoked is terminated. Note the alternative change_speed action.

8.8.2.13.1 Examples

Code 101. Usage of keep_speed
movable_object.keep_speed([, <inherited action parameters>])
Code 102. Semantic clarification
action movable_object.keep_speed:

    do move() with:
        keep_speed()
Code 103. Examples for keep_speed()
# First go to 35kph and then keep this speed
do serial:
    my_car.change_speed(35kph)
    my_car.keep_speed()

8.8.2.14 Action change_acceleration

The actor modifies its acceleration until the target is reached. The motion model and dynamic limits of the actor should not be violated while executing this action.

Basic information
Table 105. Basic information of action change_acceleration

Parents

action_for_movable_object

Controlled states

Scalar longitudinal acceleration of the actor.

Action ending

The action ends when the actor reaches the target scalar acceleration. Note the alternative keep_acceleration action.

Parameters
Table 106. Action change_acceleration
Parameter Type Mandatory Description

target

acceleration

yes

Target value for the scalar acceleration at the end of the action

rate_profile

dynamic_profile

no

Assign a shape for the change of the speed variable. This profile affects the jerk during action execution

rate_peak

jerk

no

Target value for the peak jerk that must be achieved during the action

8.8.2.14.1 Examples

Code 104. Usage of change_acceleration
movable_object.change_acceleration(target: acceleration
[, rate_profile: dynamic_profile [, rate_peak: jerk]] [, <inherited action parameters>])
Code 105. Semantic clarification
action movable_object.change_acceleration:
    target: acceleration
    rate_profile: dynamic_profile with:
        keep(default it == none)
    rate_peak: jerk

    # accel_shape is not a parameter of the action
    # It is only used here to illustrate the logic of the semantic clarifier
    accel_shape: common_acceleration_shape with:
        keep(it.target == target)
        keep(it.rate_profile == rate_profile)
        keep(it.rate_peak == rate_peak)

    do move() with:
        if rate_profile == none:
            acceleration(target, at: end)
        else:
            acceleration(shape: accel_shape)
Here, and in other semantic clarifications, there is usage of the if directive. This directive is not defined in ASAM OpenSCENARIO and is used here for illustrative purposes.
Code 106. Examples for change_acceleration()
# Reach target -- only mandatory parameters are specified
car2.change_acceleration(1.0mpsps)

# Reach target as soon as possible
car2.change_acceleration(1.0mpsps, asap)

# Reach target with smooth jerk
car2.change_acceleration(1.0mpsps, smooth)

# Reach target with constant jerk of 2m/s/s/s
car2.change_acceleration(-2.0meter_per_sec_sqr, constant, 2.0meter_per_sec_cubed)

# Reach target in 2 seconds
car2.change_acceleration(3.0mpsps, duration: 2.0sec)

# Reach target in 2 seconds, keeping a constant jerk
car2.change_acceleration(3.0mpsps, duration: 2.0sec, rate_profile: constant)

8.8.2.15 Action keep_acceleration

The actor keeps its acceleration until the action is terminated. The motion model and dynamic limits of the actor should not be violated while executing this action.

Basic information
Table 107. Basic information of action keep_acceleration

Parents

action_for_movable_object

Controlled states

Scalar longitudinal acceleration of the actor.

Action ending

The action ends when the phase in which the action is invoked is terminated. Note the alternative change_acceleration action.

8.8.2.15.1 Examples

Code 107. Usage of keep_acceleration
movable_object.keep_acceleration([, <inherited action parameters>])
Code 108. Semantic clarification
action movable_object.keep_acceleration:

    do move() with:
        keep_acceleration()
Code 109. Examples for keep_acceleration()
# Accelerate up to 3 mpsps, keep this acceleration for 2 seconds and then reduce acceleration until it reaches zero
do serial:
    my_car.change_acceleration(3.0mpsps)
    my_car.keep_acceleration(duration: 2.0sec)
    my_car.change_acceleration(0.0mpsps)

8.8.2.16 Action follow_path

The actor follows the target path as closely as possible, according to the motion model and dynamic limits of the actor. The motion model and dynamic limits should not be violated while executing this action. This means that, after executing the scenario, the observed path may have differences to the target path.

Basic information
Table 108. Basic information of action follow_path

Parents

action_for_movable_object

Controlled states

The speed and acceleration at which the actor moves along the path are free (can be controlled by other actions). All other motion states are controlled by this action

Action ending

The action ends when the actor passes the last point of the path

Parameters
Table 109. Action follow_path
Parameter Type Mandatory Description

absolute

path

yes

Absolute path. Includes a list of points

relative

relative_path

yes

Relative path. Includes a list of points

reference

physical_object

no

Use with relative paths. Specify the reference entity that defines the origin for the point coordinates. Default: the actor itself

transform

relative_transform

no

Use with relative paths. Coordinates of the points are relative to the reference entity. Default = object_relative

start_offset

length

no

Offset at which to begin following the path, measured from the start of the path. Default = 0m

end_offset

length

no

Offset at which to end following the path, measured from the end of the path. Default = 0m

8.8.2.16.1 Examples

Code 110. Usage of follow_path
movable_object.follow_path(absolute: path
[, start_offset: length] [, end_offset: length] [, <inherited action parameters>])

movable_object.follow_path(relative: relative_path, reference: physical_object, transform: relative_transform,
[, start_offset: length] [, end_offset: length] [, <inherited action parameters>])
Code 111. Semantic clarification
action movable_object.follow_path:
    absolute: path
    relative: relative_path
    reference: physical_object with:
        keep(default it == follow_path.actor)
    transform: relative_transform with:
        keep(default it == object_relative)
    start_offset: length with:
        keep(default it == 0m)
    end_offset: length with:
        keep(default it == 0m)

    if (relative):
        target_absolute: path = map.resolve_relative_path(relative, reference, transform)
    else if (absolute):
        target_absolute: path = absolute

    do move() with:
        along(target_absolute, start_offset: start_offset, end_offset: end_offset)
        physical_movement(must_be_physical)
Code 112. Examples for follow_path
# Using an absolute path
my_abs_path: path # Add constraints for fields of my_abs_path

# Absolute path -- simple invocation
do:
    my_car.follow_path(absolute: my_abs_path)

# Absolute path -- with offset parameters
do:
    my_car.follow_path(absolute: my_abs_path, start_offset: 2.0m, end_offset: 0.5m)


# Using a relative path
my_rel_path: relative_path_pose_3d # Add constraints for fields of my_rel_path
# Can also use types relative_path_st, relative_path_odr

# Relative path -- simple invocation
do:
    my_car.follow_path(relative: my_rel_path)
    # Uses default values for parameters 'reference' and 'transform'

# Relative path -- identical semantics to simple invocation
do:
    my_car.follow_path(relative: my_rel_path, reference: my_car, transform: object_relative)

# Relative path -- override default parameters
do:
    my_car.follow_path(relative: my_rel_path, reference: other_car, transform: world_relative)

# Relative path -- with offset options
do:
    my_car.follow_path(relative: my_rel_path, start_offset: 2.0m, end_offset: 0.5m)
    # Uses default values for parameters 'reference' and 'transform'

8.8.2.17 Action follow_trajectory

The actor follows the target trajectory as closely as possible, according to the motion model and dynamic limits of the actor. The motion model and dynamic limits should not be violated while executing this action. This means that, after executing the scenario, the observed trajectory may have differences (tracking errors) with respect to the target trajectory.

Basic information
Table 110. Basic information of action follow_trajectory

Parents

action_for_movable_object

Controlled states

All motion states (position, velocity, and acceleration, lateral and longitudinal) of the actor

Action ending

The action ends when the actor passes the last point of the trajectory

Parameters
Table 111. Action follow_trajectory
Parameter Type Mandatory Description

absolute

trajectory

yes

Absolute trajectory. Includes a list of points and a list of corresponding time stamps

relative

relative_trajectory

yes

Relative trajectory. Includes a list of points and a list of corresponding time stamps

reference

physical_object

no

Use with relative trajectories. Specify the reference entity that defines the origin for the point coordinates. Default: the actor itself

transform

relative_transform

no

Use with relative trajectories. Coordinates of the points are relative to the reference entity. Default = object_relative

start_offset

length

no

Offset at which to begin following the trajectory, measured from the start of the trajectory. Default = 0m

end_offset

length

no

Offset at which to end following the trajectory, measured from the end of the trajectory. Default = 0m

8.8.2.17.1 Examples

Code 113. Usage of follow_trajectory
movable_object.follow_trajectory(absolute: trajectory
[, start_offset: length] [, end_offset: length] [, <inherited action parameters>])

movable_object.follow_trajectory(relative: relative_trajectory, reference: physical_object, transform: relative_transform,
[, start_offset: length] [, end_offset: length] [, <inherited action parameters>])
Code 114. Semantic clarification
action movable_object.follow_trajectory:
    absolute: trajectory
    relative: relative_trajectory
    reference: physical_object with:
        keep(default it == follow_trajectory.actor)
    transform: relative_transform with:
        keep(default it == object_relative)
    start_offset: length with:
        keep(default it == 0m)
    end_offset: length with:
        keep(default it == 0m)

    if (relative):
        target_absolute: trajectory = map.resolve_relative_trajectory(relative, reference, transform)
    else if (absolute):
        target_absolute: trajectory = absolute

    do move() with:
        along_trajectory(target_absolute, start_offset: start_offset, end_offset: end_offset)
        physical_movement(must_be_physical)
Code 115. Examples for follow_trajectory
# Using an absolute trajectory
my_abs_traj: trajectory  # Add constraints for fields of my_abs_traj

# Absolute trajectory -- simple invocation
do:
    my_car.follow_trajectory(absolute: my_abs_traj)

# Absolute trajectory -- with offset parameters
do:
    my_car.follow_trajectory(absolute: my_abs_traj, start_offset: 2.0m, end_offset: 0.5m)


# Using a relative trajectory
my_rel_traj: relative_trajectory_pose_3d # Add constraints for fields of my_rel_traj
# Can also use types relative_trajectory_st, relative_trajectory_odr

# Relative trajectory -- simple invocation
do:
    my_car.follow_trajectory(relative: my_rel_traj)
    # Uses default values for parameters 'reference' and 'transform'

# Relative trajectory -- identical semantics to simple invocation
do:
    my_car.follow_trajectory(relative: my_rel_traj, reference: my_car, transform: object_relative)

# Relative trajectory -- override default parameters
do:
    my_car.follow_trajectory(relative: my_rel_traj, reference: other_car, transform: world_relative)

# Relative trajectory -- with offset options
do:
    my_car.follow_trajectory(relative: my_rel_traj, start_offset: 2.0m, end_offset: 0.5m)
    # Uses default values for parameters 'reference' and 'transform'

8.8.2.18 Enum dynamic_profile

Basic information
Table 112. Basic information of enum dynamic_profile

Used by

change_acceleration, change_lane, change_speed, follow_lane

Values
Table 113. Enum dynamic_profile
Value Comment

none

No specific dynamic profile

constant

Use constant first derivative

smooth

Use smooth first derivative

asap

Reach value as soon as possible

8.8.3 Actions for vehicle

The following actions are specifically for actors of type vehicle. Additionally, a vehicle can execute any of the actions of the classes they inherit from, like the action_for_movable_object. This also means, that a vehicle can be instructed to move on a route with the along() modifier.

The children of action_for_vehicle are intended to be executed by actors that have an inherent dynamic behavior. This inherent dynamic behavior should have physical movement constraints that are typical for vehicles.

The arguments in the actions for vehicle specify the target values for the state variables of the actor during the scenario. However, during execution of the action, the observed values for these state variables might differ from the target values.

The dynamic constraints of the vehicle should not be violated while executing these actions, unless this is explicitly stated otherwise in the scenario description (for example, by using the physical_movement() modifier).

Diagram

8.8.3.1 Action drive

Generic action to initiate the motion of vehicles. Usually invoked in combination with modifiers.

Basic information
Table 114. Basic information of action drive

Parents

action_for_vehicle

Controlled states

None directly. Depends on the modifiers. See chapter on modifiers.

Action ending

The action ends when the phase in which the action is invoked is terminated.

8.8.3.1.1 Examples

Code 116. Usage of drive
vehicle.drive([, <inherited action parameters>])
Code 117. Examples for drive()
# Speed target of 30km/h for the end of the action, with constant acceleration
my_car.drive() with:
    speed(30kph, at: end)
    acceleration(5kphps)

# Drive for 30 seconds at 50km/h along road "my_road" with starting position relative to other_car
my_car.drive(duration: 30s) with:
    speed(50kph)
    along(my_road)
    position(distance: 20m, behind: other_car, at: start)

8.8.3.2 Action follow_lane

The actor shall stay within the boundaries of the lane as long as the action is active. The actor shall be in the same lane from the start to the end of the action.

Basic information
Table 115. Basic information of action follow_lane

Parents

action_for_vehicle

Controlled states

Lateral motion of the actor

Action ending

The action ends when the phase in which the action is invoked is terminated.

Parameters
Table 116. Action follow_lane
Parameter Type Mandatory Description

offset

length

no

Default=0.0. Offset from center of the lane for the actor to follow, using the t-axis of the lane

rate_profile

dynamic_profile

no

Assign a shape for the change of the lateral position variable (t-axis). This profile affects the lateral velocity during action execution

rate_peak

speed

no

Target value for the peak lateral velocity that must be achieved during the action

target

lane

no

The actor must be in this lane at the start, throughout, and the end of the action. If this argument is ignored, the actor follows the current lane when the action is invoked

8.8.3.2.1 Examples

Code 118. Usage of follow_lane
vehicle.follow_lane([<inherited action parameters>])

vehicle.follow_lane(offset: length
[, rate_profile: dynamic_profile [, rate_peak: speed]] [, <inherited action parameters>])

vehicle.follow_lane(target: lane
[, offset: length] [, rate_profile: dynamic_profile] [, rate_peak: speed] [, <inherited action parameters>])
Code 119. Semantic clarification
action vehicle.follow_lane:
    offset: length with:
        keep(default it == 0m)
    rate_profile: dynamic_profile with:
        keep(default it == none)
    rate_peak: speed

    # empty_lane is not a parameter of the action
    # It is only used here to illustrate the
    empty_lane: lane

    target: lane with:
        keep(default target == empty_lane)

    # lat_shape is not a parameter of the action
    # It is only used here to illustrate the
    lat_shape : common_lateral_shape with:
        keep(it.rate_profile == rate_profile)
        keep(it.rate_peak == rate_peak)
        keep(it.target == offset)

    do drive() with:
        if target == empty_lane:
            keep_lane()
        else:
            lane(lane: target, at: all)

        if rate_profile == none:
            lateral(distance: offset, line: center)
        else:
            lateral(shape: lat_shape, line: center)
Here, and in other semantic clarifications, there is usage of the if directive. This directive is not defined in ASAM OpenSCENARIO and is used here for illustrative purposes.
Code 120. Examples for follow lane
# Follow the centerline of the current lane
my_car.follow_lane()
my_car.follow_lane(0.0m)
my_car.follow_lane(offset: 0.0m)

# Follow the centerline of the current lane with duration 30 seconds
my_car.follow_lane(duration: 30s)

# Follow the current lane, with the current lateral offset
my_car.follow_lane(offset: my_car.get_t_coord(on_lane))

# Follow the current lane with a fixed lateral offset...
# ... and move to the target offset using the shape options
my_car.follow_lane(-0.4m, smooth, 0.2mps)
my_car.follow_lane(offset: -0.4m, rate_profile: smooth, rate_peak: 0.2mps)

# Follow a previously declared instance of lane "my_lane"
# If my_car is not in my_lane when the action starts, this should produce an error
my_car.follow_lane(target: my_lane)

# Follow a previously declared instance of lane "my_lane", with lateral offset
my_car.follow_lane(target: my_lane, offset: 0.3m)

# Follow lane "my_lane" with lateral offset...
# ... and move to offset with constant lateral velocity and duration 1.5 seconds
# The peak_rate (peak lateral velocity) is unconstrained and free for the implementation to decide
my_car.change_lane(target: my_lane, rate_profile: constant, duration: 1.5s)

8.8.3.3 Action change_lane

The actor shall start this action outside of the target lane and move into the target lane by the end of the action. The lane at the end of the action must be different from the lane at the start of the action.

Basic information
Table 117. Basic information of action change_lane

Parents

action_for_vehicle

Controlled states

Lateral motion of the actor

Action ending

The action ends when the actor is located in the target lane, at the target offset, and with heading angle and velocity vectors aligned with the geometry of the target lane

Parameters
Table 118. Action change_lane
Parameter Type Mandatory Description

num_of_lanes

uint

no

The target lane is "num_of_lanes" to the side of the reference entity. Use in conjunction with "side"

side

lane_change_side

no

Select on which side of the reference entity

reference

physical_object

no

Default=it.actor. Reference to the entity that is used to determine the target lane. If this argument is omitted, the actor itself is used as reference

offset

length

no

Default=0.0. Target offset from center of the target lane that the actor follows at the end of the action

rate_profile

dynamic_profile

no

Assign a shape for the change of the lateral position variable (t-axis). This profile affects the lateral velocity during action execution

rate_peak

speed

no

Target value for the peak lateral velocity that must be achieved during the action

target

lane

no

The actor finishes the action in the target lane

8.8.3.3.1 Examples

Code 121. Usage of change_lane
vehicle.change_lane(num_of_lanes: uint, side: lane_change_side, reference: physical_object,
[, offset: length] [, rate_profile: dynamic_profile [, rate_peak: speed]] [, <inherited action parameters>])

vehicle.change_lane(target: lane
[, offset: length] [, rate_profile: dynamic_profile [, rate_peak: speed]] [, <inherited action parameters>])
Code 122. Semantic clarification
action vehicle.change_lane:
    num_of_lanes: uint with:
        keep(default it == 1)
    side: lane_change_side
    reference: physical_object with:
        keep(default it == actor)
    offset: length with:
        keep(default it == 0m)
    rate_profile: dynamic_profile with:
        keep(default it == none)
    rate_peak: speed

    # empty_lane is not a parameter of the action
    # It is only used here to illustrate the logic of the semantic clarifier
    empty_lane: lane

    target: lane with:
        keep(default target == empty_lane)

    # lat_shape is not a parameter of the action
    # It is only used here to illustrate the logic of the semantic clarifier
    lat_shape : common_lateral_shape with:
        keep(it.rate_profile == rate_profile)
        keep(it.rate_peak == rate_peak)
        keep(it.target == offset)

    do drive() with:
        # This semantic clarifier will use two modifiers: lane() and lateral()
        # This block shows the correct invocation of lane(), depending on the parameter values
        if target == empty_lane:
            if side == same:
                lane(same_as: reference, at: end)
            else if side == left:
                lane(num_of_lanes, left_of: reference, at: end)
            else if side == right:
                lane(num_of_lanes, right_of: reference, at: end)
        else:
            lane(lane: target, at: end)

        # This block shows the correct invocation of lateral(), depending on the parameter values
        if rate_profile == none:
            lateral(distance: offset, line: center, at: end)
        else:
            lateral(shape: lat_shape, line: center)
Here, and in other semantic clarifications, there is usage of the if directive. This directive is not defined in ASAM OpenSCENARIO and is used here for illustrative purposes.
Code 123. Examples for change lane
# Changes one (1) lane to the left (using default values)
my_car.change_lane(side: left)

# Changes one (1) lane to the left with lateral offset in target lane
my_car.change_lane(side: left, offset: 0.5m)

# Changes to same lane as other car
my_car.change_lane(side: same_as, reference: other_car)

# Changes to a lane two (2) lanes right of other_car
my_car.change_lane(2, right, other_car)
my_car.change_lane(num_of_lanes: 2, side: right, reference: other_car)

# Changes to a lane two (2) lanes right of other_car, with shape options
my_car.change_lane(2, right, other_car, rate_profile: smooth, rate_peak: 0.9mps)

# Changes to a lane one (1) lane inside of other_car, depending on map.driving_rule
my_car.change_lane(side: map.inner_side(), reference: other_car)

# Changes to previously declared instance of lane "my_lane"
my_car.change_lane(target: my_lane)

# Changes to lane "my_lane", with action duration of 5.5 seconds
my_car.change_lane(target: my_lane, duration: 5.5s)

# Changes to lane "my_lane", with offset and shape options
my_car.change_lane(target: my_lane, offset: -0.2m, rate_profile: constant, rate_peak: 0.4mps)

# Changes to lane "my_lane", with constant lateral velocity and duration 4.0 seconds
# The peak_rate (peak lateral velocity) is unconstrained and free for the implementation to decide
my_car.change_lane(target: my_lane, rate_profile: constant, duration: 4.0s)

8.8.3.4 Action change_time_gap

The actor executing this action changes their time gap to the reference entity until the target value is reached. The time gap is measured in s-t-coordinates according to the time_gap() method. This action should be executed while respecting the dynamic constraints of the actor. Once the target time gap is achieved, the action ends.

Basic information
Table 119. Basic information of action change_time_gap

Parents

action_for_vehicle

Controlled states

Determined by the direction attribute. [ahead, behind] controls the longitudinal motion of the actor. [left, right, inside, outside] controls the lateral motion of the actor

Action ending

The action ends when the target time gap is reached.

Parameters
Table 120. Action change_time_gap
Parameter Type Mandatory Description

target

time

yes

Target time gap between the actor and the reference entity. Distance is measured according to the time_gap() method

direction

gap_direction

yes

Placement of the actor with respect to the reference entity. [ahead, behind] means time gap is measured in the s-axis. [left, right, inside, outside] means time gap is measured in the t-axis

reference

physical_object

yes

The actor reaches the time gap distance to this reference entity

8.8.3.4.1 Examples

Code 124. Usage of change_time_gap
vehicle.change_time_gap(target: time, direction: gap_direction, reference: physical_object, [, <inherited action parameters>])
Code 125. Semantic clarification
action vehicle.change_time_gap:
    target: time
    direction: gap_direction
    reference: physical_object

    do drive() with:
        if direction == ahead:
            position(time: target, ahead_of: reference, at: end)
        else if direction == behind:
            position(time: target, behind: reference, at: end)
        else if direction == left:
            lateral(time: target, left_of: reference, at: end)
        else if direction == right:
            lateral(time: target, right_of: reference, at: end)

        # To support [outside, inside] you need to use map.driving_rule
This semantic clarification uses an if directive. This directive is not defined in ASAM OpenSCENARIO and is used here for illustrative purposes to show the logic of the action being described.
Code 126. Examples for change_time_gap()
# These two invocations are equivalent:
my_car.change_time_gap(5.2s, ahead, other_car)
my_car.change_time_gap(target: 5.2s, direction: ahead, reference: other_car)

# These two invocations are equivalent:
my_car.change_time_gap(3.4s, left, other_car)
my_car.change_time_gap(target: 3.4s, direction: left, reference: other_car)

8.8.3.5 Action keep_time_gap

The actor executing this action keeps a time gap to the reference entity, measured in s-t-coordinates according to the time_gap() method. This action should be executed while respecting the dynamic constraints of the actor.

Basic information
Table 121. Basic information of action keep_time_gap

Parents

action_for_vehicle

Controlled states

Determined by the direction attribute. [longitudinal] controls the longitudinal motion of the actor. [lateral] controls the lateral motion of the actor

Action ending

The action ends when the phase in which the action is invoked is terminated.

Parameters
Table 122. Action keep_time_gap
Parameter Type Mandatory Description

reference

physical_object

yes

The actor keeps the driving distance to this reference entity

direction

road_distance_direction

yes

Direction in which the time gap is kept with respect to the reference entity. [longitudinal] to keep tiem gap in the s-axis. [lateral] to keep time gap in the t-axis

8.8.3.5.1 Examples

Code 127. Usage of keep_time_gap
vehicle.keep_time_gap(reference: physical_object, direction: road_distance_direction [, <inherited action parameters>])
Code 128. Semantic clarification
action vehicle.keep_time_gap:
    reference: physical_object
    direction: road_distance_direction

    # The time gap is sampled when the action is invoked
    target: time = actor.time_gap(reference: reference, direction: direction)

    do drive() with:
        if (direction == longitudinal) and (target >= 0):
            position(time: target, ahead_of: reference, at: all)
        else if (direction == longitudinal) and (target < 0):
            position(time: target, behind: reference, at: all)
        else if (direction == lateral) and (target >= 0):
            lateral(time: target, right_of: reference, at: all)
        else if (direction == lateral) and (target < 0):
            lateral(time: target, left_of: reference, at: all)

        # To support [outside, inside] you need to use map.driving_rule
This semantic clarification uses an if directive. This directive is not defined in ASAM OpenSCENARIO and is used here for illustrative purposes to show the logic of the action being described.
Code 129. Examples for keep_time_gap()
# These two invocations are equivalent:
my_car.keep_time_gap(other_car, longitudinal)
my_car.keep_time_gap(reference: other_car, direction: longitudinal)

# These two invocations are equivalent:
my_car.keep_time_gap(other_car, lateral)
my_car.keep_time_gap(reference: other_car, direction: lateral)

8.8.3.6 Action change_space_gap

The actor executing this action changes their space gap to the reference entity until the target value is reached. The space gap is measured in s-t-coordinates according to the space_gap() method. This action should be executed while respecting the dynamic constraints of the actor. Once the target space gap is achieved, the action ends.

Basic information
Table 123. Basic information of action change_space_gap

Parents

action_for_vehicle

Controlled states

Determined by the direction attribute. [ahead, behind] controls the longitudinal motion of the actor. [left, right, inside, outside] controls the lateral motion of the actor

Action ending

The action ends when the target space gap is reached.

Parameters
Table 124. Action change_space_gap
Parameter Type Mandatory Description

target

length

yes

Target distance between the actor and the reference entity. Distance is measured according to the space_gap() method

direction

gap_direction

yes

Placement of the actor with respect to the reference entity. [ahead, behind] means distance is measured in the s-axis. [left, right, inside, outside] means distance is measured in the t-axis

reference

physical_object

yes

The actor reaches the driving distance to this reference entity

8.8.3.6.1 Examples

Code 130. Usage of change_space_gap
vehicle.change_space_gap(target: length, direction: gap_direction, reference: physical_object, [, <inherited action parameters>])
Code 131. Semantic clarification
action vehicle.change_space_gap:
    target: length
    direction: gap_direction
    reference: physical_object

    do drive() with:
        if direction == ahead:
            position(target, ahead_of: reference, at: end)
        else if direction == behind:
            position(target, behind: reference, at: end)
        else if direction == left:
            lateral(target, left_of: reference, at: end)
        else if direction == right:
            lateral(target, right_of: reference, at: end)

        # To support [outside, inside] you need to use map.driving_rule
Here, and in other semantic clarifications, there is usage of the if directive. This directive is not defined in ASAM OpenSCENARIO and is used here for illustrative purposes. It is used as a semantic clarifier to show the "logic" of the action being described.
Code 132. Examples for change_space_gap()
# These two invocations are equivalent:
my_car.change_space_gap(10.0m, ahead, other_car)
my_car.change_space_gap(target: 10.0m, direction: ahead, reference: other_car)

# These two invocations are equivalent:
my_car.change_space_gap(2.5m, left, other_car)
my_car.change_space_gap(target: 2.5m, direction: left, reference: other_car)

8.8.3.7 Action keep_space_gap

The actor executing this action keeps a space gap to the reference entity, measured in s-t-coordinates according to the space_gap() method. This action should be executed while respecting the dynamic constraints of the actor.

Basic information
Table 125. Basic information of action keep_space_gap

Parents

action_for_vehicle

Controlled states

Determined by the direction attribute. [longitudinal] controls the longitudinal motion of the actor. [lateral] controls the lateral motion of the actor

Action ending

The action ends when the phase in which the action is invoked is terminated.

Parameters
Table 126. Action keep_space_gap
Parameter Type Mandatory Description

reference

physical_object

yes

The actor keeps the driving distance to this reference entity

direction

road_distance_direction

yes

Direction in which the space gap is kept with respect to the reference entity. [longitudinal] to keep distance in the s-axis. [lateral] to keep distance in the t-axis

8.8.3.7.1 Examples

Code 133. Usage of keep_space_gap
vehicle.keep_space_gap(reference: physical_object, direction: road_distance_direction [, <inherited action parameters>])
Code 134. Semantic clarification
action vehicle.keep_space_gap:
    reference: physical_object
    direction: road_distance_direction

    # The space gap is sampled when the action is invoked
    target: length = actor.space_gap(reference: reference, direction: direction)

    do drive() with:
        if (direction == longitudinal) and (target >= 0):
            position(target, ahead_of: reference, at: all)
        else if (direction == longitudinal) and (target < 0):
            position(target, behind: reference, at: all)
        else if (direction == lateral) and (target >= 0):
            lateral(target, right_of: reference, at: all)
        else if (direction == lateral) and (target < 0):
            lateral(target, left_of: reference, at: all)

        # To support [outside, inside] you need to use map.driving_rule
Here, and in other semantic clarifications, there is usage of the if directive. This directive is not defined in ASAM OpenSCENARIO and is used here for illustrative purposes.
Code 135. Examples for keep_space_gap()
# These two invocations are equivalent:
my_car.keep_space_gap(other_car, longitudinal)
my_car.keep_space_gap(reference: other_car, direction: longitudinal)

# These two invocations are equivalent:
my_car.keep_space_gap(other_car, lateral)
my_car.keep_space_gap(reference: other_car, direction: lateral)

8.8.3.8 Action change_time_headway

The actor executing this action changes their time headway to the reference entity until the target value is reached. The time headway is measured according to the time_headway() method. This action should be executed while respecting the dynamic constraints of the actor. Once the target time headway is achieved, the action ends.

Basic information
Table 127. Basic information of action change_time_headway

Parents

action_for_vehicle

Controlled states

Longitudinal motion of the actor.

Action ending

The action ends when the target time headway is reached.

Parameters
Table 128. Action change_time_headway
Parameter Type Mandatory Description

target

time

yes

Target time headway between the actor and the reference entity. Time headway is measured according to the time_headway() method

direction

headway_direction

yes

Placement of the actor with respect to the reference entity

reference

physical_object

yes

The actor reaches the time headway to this reference entity

8.8.3.8.1 Examples

Code 136. Usage of change_time_headway
vehicle.change_time_headway(target: time, direction: headway_direction, reference: physical_object [, <inherited action parameters>])
Code 137. Semantic clarification
action vehicle.change_time_headway:
    target: time
    direction: headway_direction
    reference: physical_object

    do drive() with:
        if direction == ahead:
            position(time: target, ahead_of: reference, at: end)
        else if position == behind:
            position(time: target, behind: reference, at: end)
Here, and in other semantic clarifications, there is usage of the if directive. This directive is not defined in ASAM OpenSCENARIO and is used here for illustrative purposes. It is used as a semantic clarifier to show the "logic" of the action being described.
Code 138. Examples for change_time_headway()
# These two invocations are identical:
my_car.change_time_headway(4.1s, ahead, other_car)
my_car.change_time_headway(target: 4.1s, direction: ahead, reference: other_car)

8.8.3.9 Action keep_time_headway

The actor executing this action keeps a time headway to the reference entity, measured according to the time_headway() method. This action should be executed while respecting the dynamic constraints of the actor.

Basic information
Table 129. Basic information of action keep_time_headway

Parents

action_for_vehicle

Controlled states

Longitudinal motion of the actor.

Action ending

The action ends when the phase in which the action is invoked is terminated.

Parameters
Table 130. Action keep_time_headway
Parameter Type Mandatory Description

reference

physical_object

yes

The actor keeps the time headway to this reference entity

8.8.3.9.1 Examples

Code 139. Usage of keep_time_headway
vehicle.keep_time_headway(reference: physical_object [, <inherited action parameters>])
Code 140. Semantic clarification
action vehicle.keep_time_headway:
    reference: physical_object

    # The time headway is sampled when the action is invoked
    target: time = actor.time_headway(reference: reference)

    do drive() with:
        if target >= 0:
                position(time: target, ahead_of: reference, at: all)
        else target < 0:
                position(time: target, behind: reference, at: all)
Here, and in other semantic clarifications, there is usage of the if directive. This directive is not defined in ASAM OpenSCENARIO and is used here for illustrative purposes.
Code 141. Examples for keep_time_headway()
my_car.keep_time_headway(other_car)

8.8.3.10 Action change_space_headway

The actor executing this action changes their space headway to the reference entity until the target value is reached. The space headway is measured according to the space_headway() method. This action should be executed while respecting the dynamic constraints of the actor. Once the target space headway is achieved, the action ends.

Basic information
Table 131. Basic information of action change_space_headway

Parents

action_for_vehicle

Controlled states

Longitudinal motion of the actor.

Action ending

The action ends when the target space headway is reached.

Parameters
Table 132. Action change_space_headway
Parameter Type Mandatory Description

target

length

yes

Target space headway between the actor and the reference entity. Space headway is measured according to the space_headway() method

direction

headway_direction

yes

Placement of the actor with respect to the reference entity

reference

physical_object

yes

The actor reaches the space headway to this reference entity

8.8.3.10.1 Examples

Code 142. Usage of change_space_headway
vehicle.change_space_headway(target: length, direction: headway_direction, reference: physical_object [, <inherited action parameters>])
Code 143. Semantic clarification
action vehicle.change_space_headway:
    target: length
    direction: headway_direction
    reference: physical_object

    do drive() with:
        if direction == ahead:
            position(distance: target, ahead_of: reference, at: end)
        else if position == behind:
            position(distance: target, behind: reference, at: end)
This semantic clarification uses an if directive. This directive is not defined in ASAM OpenSCENARIO and is used here for illustrative purposes to show the logic of the action being described.
Code 144. Examples for change_space_headway()
# These two invocations are identical:
my_car.change_space_headway(12.5m, ahead, other_car)
my_car.change_space_headway(target: 12.5m, direction: ahead, reference: other_car)

8.8.3.11 Action keep_space_headway

The actor executing this action keeps a space headway to the reference entity, measured according to the space_headway() method. This action should be executed while respecting the dynamic constraints of the actor.

Basic information
Table 133. Basic information of action keep_space_headway

Parents

action_for_vehicle

Controlled states

Longitudinal motion of the actor.

Action ending

The action ends when the phase in which the action is invoked is terminated.

Parameters
Table 134. Action keep_space_headway
Parameter Type Mandatory Description

reference

physical_object

yes

The actor keeps the space headway to this reference entity

8.8.3.11.1 Examples

Code 145. Usage of keep_space_headway
vehicle.keep_space_headway(reference: physical_object [, <inherited action parameters>])
Code 146. Semantic clarification
action vehicle.keep_space_headway:
    reference: physical_object

    # The space headway is sampled when the action is invoked
    target: length = actor.space_headway(reference: reference)

    do drive() with:
        if target >= 0:
                position(distance: target, ahead_of: reference, at: all)
        else target < 0:
                position(distance: target, behind: reference, at: all)
This semantic clarification uses an if directive. This directive is not defined in ASAM OpenSCENARIO and is used here for illustrative purposes to show the logic of the action being described.
Code 147. Examples for keep_space_headway()
my_car.keep_space_headway(other_car)

8.8.3.12 Action connect_trailer

Connect the coupler of a trailer to the reciver on the tow vehicle.

Basic information
Table 135. Basic information of action connect_trailer

Parents

action_for_vehicle

Controlled states

The state vehicle.trailer_receiver.is_towing on the tow vehicle, and the corresponding trailer.coupler.is_towed and trailer.tow_vehicle on the trailer

Action ending

The action ends when the trailer receiver of the vehicle and the coupler of the trailer are connected. After this action the vehicle and trailer should move together.

Parameters
Table 136. Action connect_trailer
Parameter Type Mandatory Description

trailer

trailer

yes

Reference to the trailer that will be connected

8.8.3.12.1 Examples

This scenario starts with the tow vehicle separated from the trailer. The vehicle then drives up to the trailer and stops. The trailer is connected and finally the vehicle drives with the trailer in tow.

Code 148. Example for connect_trailer()
my_car: vehicle
my_trailer: trailer

trailer_distance: length  # Distance between vehicle rear axle and trailer rear axle
keep(trailer_distance == -my_car.trailer_receiver.position_x + my_trailer.coupler.position_x)

do serial:
   phase1: my_car.drive() with:
       position(trailer_distance, ahead_of: my_trailer, at: end)
       speed(0kph, at: end)
   phase2: my_car.connect_trailer(my_trailer)
   phase3: my_car.drive() with:
       speed(50kph, at: end)

8.8.3.13 Action disconnect_trailer

Disconnect the coupler of a trailer from the reciver on the tow vehicle.

Basic information
Table 137. Basic information of action disconnect_trailer

Parents

action_for_vehicle

Controlled states

The state vehicle.trailer_receiver.is_towing on the tow vehicle, and the corresponding trailer.coupler.is_towed and trailer.tow_vehicle on the trailer

Action ending

The action ends when the trailer receiver of the vehicle and the coupler of the trailer are disconnected. After this action the vehicle and trailer can move independently.

8.8.3.13.1 Examples

In this example, the tow vehicle and trailer are already connected before the first phase of the scenario. During the scenario the trailer comes loose while driving.

Code 149. Example for disconnect_trailer()
my_car: vehicle
my_trailer: trailer

my_car.tow_trailer(my_trailer)

do serial:
    my_car.drive() with:
        speed(80kph, at: end)
    my_car.disconnect_trailer()

8.8.3.14 Enum lane_change_side

Basic information
Table 138. Basic information of enum lane_change_side

Used by

change_lane

Values
Table 139. Enum lane_change_side
Value Comment

left

Lane to the left of the reference entity

right

Lane to the right of the reference entity

inside

Lane to the inside of the reference entity

outside

Lane to the outside of the reference entity

same

Same lane as the reference entity

8.8.3.15 Enum gap_direction

Basic information
Table 140. Basic information of enum gap_direction

Used by

change_space_gap

Values
Table 141. Enum gap_direction
Value Comment

ahead

Gap in the positive direction of the s-axis, with respect to the reference entity

behind

Gap in the negative direction of the s-axis, with respect to the reference entity

left

Gap in the positive direction of the t-axis, with respect to the reference entity

right

Gap in the negative direction of the t-axis, with respect to the reference entity

inside

Gap in the direction pointing towards opposing traffic

outside

Gap in the direction pointing away from opposing traffic

8.8.3.16 Enum headway_direction

Basic information
Table 142. Basic information of enum headway_direction

Used by

change_time_headway

Values
Table 143. Enum headway_direction
Value Comment

ahead

Headway in the positive direction of the s-axis, with respect to the reference entity

behind

Headway in the negative direction of the s-axis, with respect to the reference entity

8.8.4 Actions for person

An actor of type person or animal can move in the scenario by using the generic action walk(), combined with movement modifiers. Additionally, a person or animal can execute any of the actions of the classes they inherit from, like the action_for_movable_object. This also means, that a person or animal can be instructed to move on a route with the along() modifier.

Diagram

8.8.4.1 Action walk

Generic action to initiate the motion of pedestrians. Usually invoked in combination with modifiers.

Basic information
Table 144. Basic information of action walk

Parents

action_for_person

Controlled states

None directly. Depends on the modifiers.

Action ending

The action ends when the phase in which the action is invoked is terminated.

8.8.4.1.1 Examples

Code 150. Usage of walk
person.walk([, <inherited action parameters>])
Code 151. Examples for walk
# Walk with constant speed while changing yaw angle from 0deg to 90deg
my_pedestrian.walk() with:
    speed(1.0mps)
    yaw(0deg, at: start)
    yaw(90deg, at: end)

# Walk for 5 seconds along route "my_ped_route" starting at 3 m/s and stopping at the end
my_pedestrian.walk(duration: 5.0s) with:
    along(my_ped_route)
    speed(3.0mps, at: start)
    speed(0.0mps, at: end)