B.9 Workflows for service providers

Service providers might be interested in the following workflows.

B.9.1 Workflow list

  • Section B.9.2
    As a service provider, I can integrate tools from multiple tool vendors to provide an integrated solution to test AV/ADAS scenarios.

B.9.2 Integrating tools from other vendors

B.9.2.1 Workflow short description

As a service provider, I can integrate tools from multiple tool vendors to provide an integrated solution to test AV/ADAS scenarios.

B.9.2.2 Workflow detailed description

Several vendors offer tool that can be useful to be integrated in an AV/ADAS testing tool chain. You can look for a specific tool that you are interested in.

If the vendor offers such a tool, you can investigate it to make sure it fits your needs. The tool may need some adaptation from the vendor to fully cope with your needs. Once the tool, vanilla or modified, is ready, continue searching in the vendor library to identify more useful tools.

At the end, one or more tools from one or more vendors are available. The different tools can now be integrated in the AV/ADAS testing tool chain as per requirement.

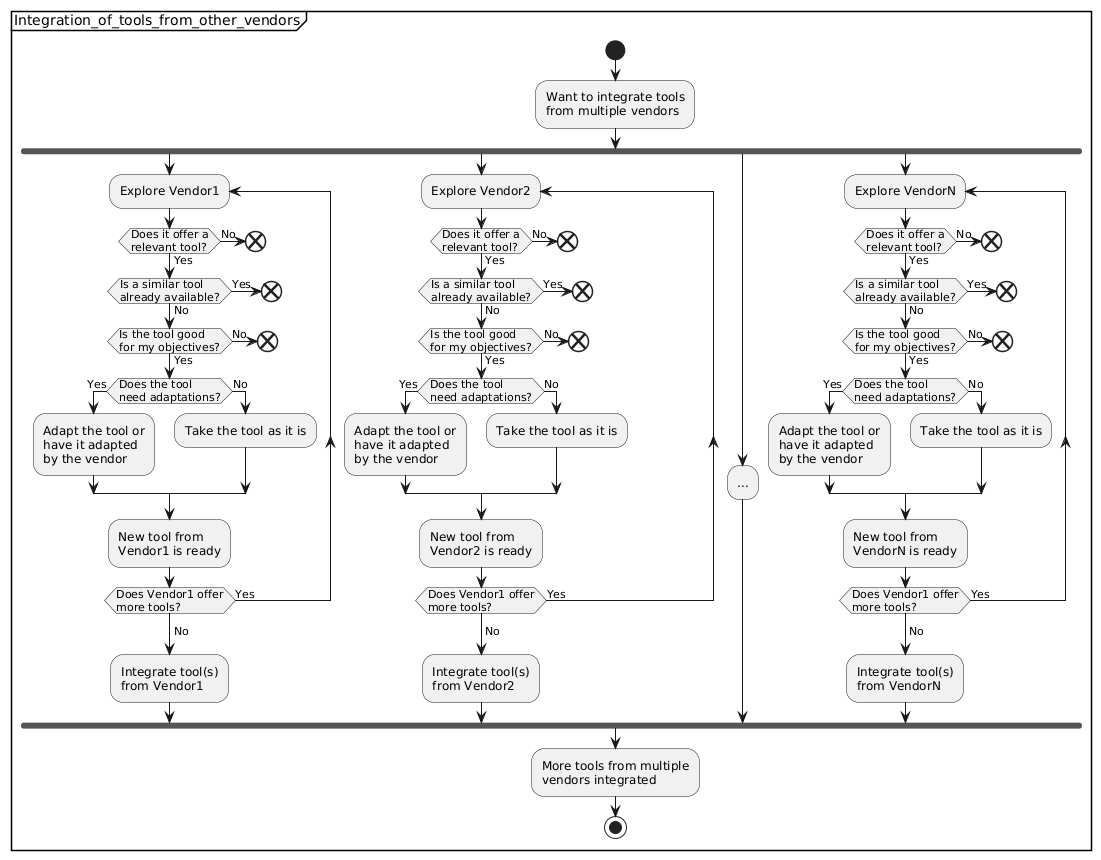
B.9.2.3 Workflow diagram

Integrating tools from other vendors
Figure 46. Integrating tools from other vendors

B.9.2.4 Steps for integrating tools from other vendors

Having several vendors offering several tools, it is important to take your time to explore the solution they offer and possibly ask for modifications to have a tailor made solution. The same vendor may offer several useful tools. Tools coming from different vendors can be integrated together.

  1. Explore Vendor 1
    Find a useful tool (if any).

  2. Take as-is or ask for modifications.
    You have a tailor-made useful tool.

  3. Repeat for the same vendor and for Vendor 2, Vendor 3, Vendor n …​

  4. Integrate all the tools in the AV/ADAS testing tool chain.

At the end of the process the auditor (or the regulator) has a fully compliant and validated ASAM OpenSCENARIO.