8.10 Environment actors

8.10.1 Environment

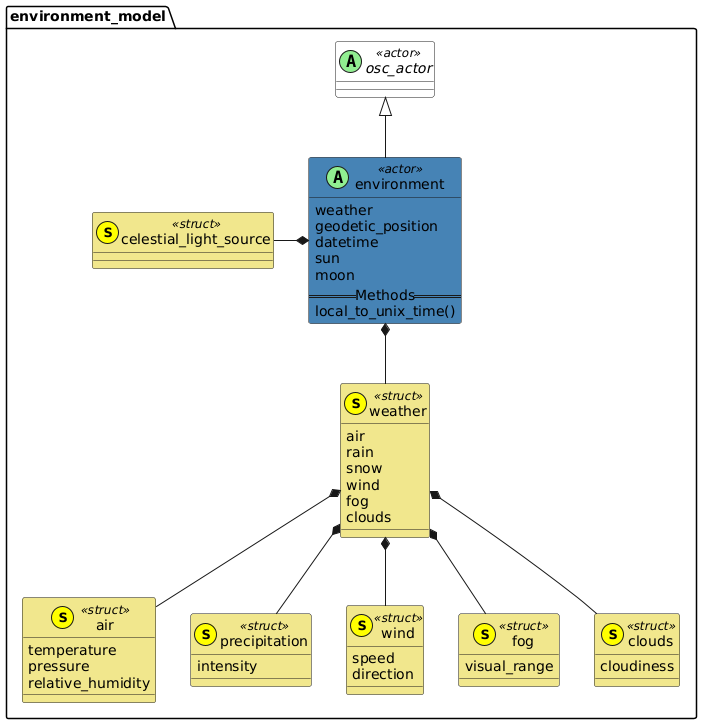
In ASAM OpenSCENARIO, all settings or changes to the environment are conducted through the environment actor. For a detailed definition of the actions that can be executed by the environment actor, see Section 8.11.1, "Actions for environment".

Diagram

8.10.2 Actor environment

The environment actor executes all environment actions.

Note that the environment model is partitioned in a way that facilitates custom extensions and extensions for future versions of ASAM OpenSCENARIO. Therefore, some classes may carry only one member variable for the time being. For example, instead of adding 'fog_visual_range' as a direct property of the 'environment' actor, the class 'fog' contains visual_range as a property. In that way, an extension like adding properties like 'bounding_box' and 'position' to the class 'fog' is easier and readibility is improved at the same time.

Note that when defining 'geodetic_position' and 'datetime', the position of instances of 'celestial_light_source' (like 'sun' or 'moon') shall be calculated with underlying models resulting also in a change of their position with elapsing simulation time. For fixed positions of instances of 'celestial_light_source', their 'celestial_position' shall be set using the assign_celestial_postion action instead. Setting this state shall override calculated positions in case 'geodetic_position' and 'datetime' are specified as well.

Basic information
Table 153. Basic information of actor environment

Instantiable

yes

Parents

osc_actor

Parameters
Table 154. Actor environment
Parameter Type Mandatory Description

geodetic_position

geodetic_position_2d

no

Geodetic position of world coordinate frame regarding WGS84. Regarding usage for determination of angle of celestial light sources see remark above.

datetime

time

no

Date and time at start of scenario as Unix time, i.e. Number of seconds that have elapsed since January 1, 1970 (midnight UTC/GMT), not counting leap seconds. Regarding usage for determination of angle of celestial light sources see remark above.

sun

celestial_light_source

no

Sun as instance of celestial_light_source.

moon

celestial_light_source

no

Moon as instance of celestial_light_source.

State variables
Table 155. State variables of actor environment
Variable Type Mandatory Description

weather

weather

no

See struct weather

8.10.2.1 Methods

8.10.2.1.1 Method local_to_unix_time()

Returns the unix time from local date and time input.

Prototype
extend environment:
    def local_to_unix_time(year: uint, month: uint, day: uint, hour: uint, minute: uint, second: uint, time_zone: float) -> time
Return value

Returns the unix time to be used for environment actor with the local date, time and the time zone as input.

Parameters
Table 156. Parameter for method local_to_unix_time()
Parameter Type Description

year

uint

Year with century, e.g. 2022.

month

uint

Month in the range of 1 to 12.

day

uint

Day of the month in the range of 1 to 31.

hour

uint

Hour (24-hour clock) in the range of 0 to 23.

minute

uint

Minute in the range of 0 to 59.

second

uint

Seconds in the range of 0 to 60, 60 for representing leap seconds.

time_zone

float

Time zone offset indicating a positive or negative time difference from UTC/GMT in hours. Using type float because e.g. Îles Marquises use -9.5.

8.10.2.2 Examples

Code 48. Syntax examples for environment actor
# instantiate the environment actor
environment: environment

# set datetime with unix time
keep(environment.datetime == 1643764822.0)
# alternative: use local_to_unix_time for convenience and better readability
keep(environment.datetime == environment.local_to_unix_time(year: 2022, month: 2, day: 2, hour: 2, minute: 20, second: 22, time_zone: 0))
# note: this can be shortened by dropping the names of the arguments while preserving their order
keep(environment.datetime == environment.local_to_unix_time(2022, 2, 2, 2, 20, 22, 0))

# set geodetic position
keep(environment.geodetic_position.lat == 48.0231718deg)
keep(environment.geodetic_position.lon == 11.68087deg)

8.10.3 Struct weather

Structure for weather related effects.

Basic information
Table 157. Basic information of struct weather

Instantiable

yes

Used by

environment

Parameters
Table 158. Struct weather
Parameter Type Mandatory Description

air

air

no

See air

rain

precipitation

no

Liquid water in form of droplets falling under gravity.

snow

precipitation

no

Frozen water in delicately-crystalline flakes falling under gravity.

wind

wind

no

See wind

fog

fog

no

See fog

clouds

clouds

no

See clouds

8.10.4 Struct air

Structure for air related effects.

Basic information
Table 159. Basic information of struct air

Instantiable

yes

Used by

weather

Parameters
Table 160. Struct air
Parameter Type Mandatory Description

temperature

temperature

no

Temperature on ground level.

pressure

pressure

no

Atmospheric pressure on ground level.

relative_humidity

float

no

Relative humidity on ground level.

8.10.5 Struct precipitation

Structure for air-related effects for different types of precipitation.

Basic information
Table 161. Basic information of struct precipitation

Instantiable

yes

Used by

weather

Parameters
Table 162. Struct precipitation
Parameter Type Mandatory Description

intensity

speed

no

Global intensity of precipitation given as volumetric flux. In case of (partially) solid precipitation, the equivalent melted volume shall be considered. Note that volumetric flux is describing a volume flow across an area in units of mmph or millimeter_per_hour. After reduction, the unit results in the same unit as for speed. As of now, it is not possible to define multiple physical types with the same unit. Therefore, the speed type is used for volumetrix flux as well.

8.10.6 Struct wind

Properties relating to wind.

Basic information
Table 163. Basic information of struct wind

Instantiable

yes

Used by

weather

Parameters
Table 164. Struct wind
Parameter Type Mandatory Description

speed

speed

yes

The expected value of wind speed. To estimate the expected value, rolling mean value over a specific short interval (for example, 3s) can be used.

direction

angle

yes

The origin direction of the wind (not target direction) in the ground/x-y-plane with clockwise increasing values to match common definitions. This results in 0 deg for a wind blowing from the North 90 deg for a wind blowing from the East 90 deg, if x-axis and y-axis are mapped to East and North.

8.10.7 Struct fog

Visible aerosol consisting of water droplets suspended in the air close to ground level.

Basic information
Table 165. Basic information of struct fog

Instantiable

yes

Used by

weather

Parameters
Table 166. Struct fog
Parameter Type Mandatory Description

visual_range

length

yes

Value of optical range of visible light in the standard setting, which corresponds to a certain density of fog.

8.10.8 Struct clouds

Specification of the clouds in the sky.

Basic information
Table 167. Basic information of struct clouds

Instantiable

yes

Used by

weather

Parameters
Table 168. Struct clouds
Parameter Type Mandatory Description

cloudiness

uint

yes

Using okta scale to define which portion of the sky is covered with clouds. Ranging from 0 for completely clear sky to 8 for a completely overcast sky. The value 9 indicates an obscured sky, e.g. in dense fog. Values above 9 shall not be used.

8.10.9 Struct celestial_light_source

Celestial light sources, typically sun or moon.

Basic information
Table 169. Basic information of struct celestial_light_source

Instantiable

yes

State variables
Table 170. State variables of struct celestial_light_source
Variable Type Mandatory Description

position

celestial_position_2d

yes

Position of the light source, see definition of physical type celestial_position_2d.