7.2 Storyboard and entities
7.2.1 Storyboard
In ASAM OpenSCENARIO, the storyboard covers the complete scenario description.
The storyboard provides the answers to the questions "who" is doing "what" and "when" in a scenario.
An ASAM OpenSCENARIO Storyboard element consists of the following elements:
-
Init: Initialization element that sets the initial states of the scenario elements, such as the position and speed of instances ofEntity. It is not possible to specify conditional behavior in this section. -
One or more
Storyelements (optional):Storyelements enable scenario authors to group different scenario aspects into a higher-level hierarchy and thus create a structure for large scenarios. -
stopTrigger: Determines the end of the scenario. If nostopTriggeris defined, theStoryboardwill never be stopped.
Instances of Story in ASAM OpenSCENARIO contain Act instances, which in turn define conditional groups of Action instances.
Each act focuses on answering the question "when" something happens in the timeline of its corresponding story.
The act regulates the story via its startTrigger instance and its stopTrigger instance.
If a startTrigger evaluates to true, the act’s ManeuverGroup instances are executed.
A ManeuverGroup element is part of the Act element and addresses the question of "who" is doing something, by assigning entities as Actors (see Section 7.3.1, "ManeuverGroups and Actors") in the included Maneuver instances.
Maneuver groups may also include catalog references with predefined maneuvers.
This concept is described in Section 9.4, "Catalogs".
The Maneuver element defines "what" is happening in a scenario.
A Maneuver is a container for Event instances that need to share a common scope.
Events control the simulated world or the actors defined in their parent maneuver group.
This is achieved through triggering Action instances, via user-defined Condition instances.
Figure 22 illustrates the components of a storyboard.
7.2.2 Entities
In a scenario, instances of Entity are the participants that make up the developing traffic situation.
Vehicle, Pedestrian, and MiscObjects instances may change their location dynamically.
A MiscObject instance represents an object, such as tree or pole.
The possible categories are identical to the ones that are defined in ASAM OpenDRIVE.
If an object is already defined in the road network file, it can be instantiated in the scenario as Entity as ExternalObjectReference.
Instances of Entity may be specified in the scenario format, but the properties are specific to their type.
For example, a Vehicle is an instance of Entity that has properties like vehicleCategory and performance.
In contrast, a Pedestrian is specified by a property pedestrianCategory.
Trailers are modeled as an instance of Vehicle and can be connected to other instances of Vehicle.
Where applicable, actions may change the state of an entity, for example, its position, speed or its associated Controller instances.
The state of an entity may be queried to trigger an action, via a condition.
In ASAM OpenSCENARIO, an entity can be represented by any of these two model elements:
-
Entity— describes one specific object -
EntitySelection— describes a list of instances ofEntity
7.2.2.1 Motion control for entities
The motion of the entity types Vehicle and Pedestrian may be controlled with user-assigned controllers or a default controller.
The default controller is expected to execute the control strategies (Section 7.4.1.1, "Control strategy") defined by the ASAM OpenSCENARIO MotionControlAction elements.
The control strategies of the default controller are to maintain speed and lane offset of the entity.
The control strategies of the default controller are called default control strategies.
The default controller is assigned to an entity’s motion domain (lateral and/or longitudinal) if:
-
No user assigned controller are running.
-
A user assigned controller is running but only controls one motion domain. In this case, the default controller is assigned to the remaining motion domain.
7.2.2.2 Entity selections
The EntitySelection element may be used to conveniently define groups of Entity instances in the scenario.
In most cases, the entities may be used where single instances of Entity may be used as well, allowing actions to be applied to many ScenarioObject instances at once or to use their aggregated information ("any", "all") in a condition.
Entity selections may also be purposefully formed from any combination of objects within the scenario.
Example: A named EntitySelection instance is chosen as an actor in a maneuver group.
In this way, all private actions within the maneuver group are applied individually, to each ScenarioObject instance in the entity selection.
|
Declaring instances of |
7.2.2.3 Spawned objects
An entity may be represented by a single ScenarioObject instance or by an EntitySelection instance.
Both, ScenarioObject and EntitySelection instances, are declared in the scenario file and are globally identified by their name attribute when they are used in actions and conditions.
An entity may also be represented by a SpawnedObject instance which is created by a traffic source.
These objects are created dynamically and have no static name that would enable a scenario author to reference them explicitly in a defined entity condition or in a private action.
Because spawned objects are considered to be of type vehicle, they may nevertheless be used as actors in an entity selection.
To do so, the ByType option is used:
<EntitySelection name="allVehicle">
<Members>
<ByType objectType="vehicle"/>
</Members>
</EntitySelection>
|
Spawned objects are created dynamically and do not appear in the OSC Model Instance.
Therefore, In future versions, |
7.2.2.4 Entity class hierarchy
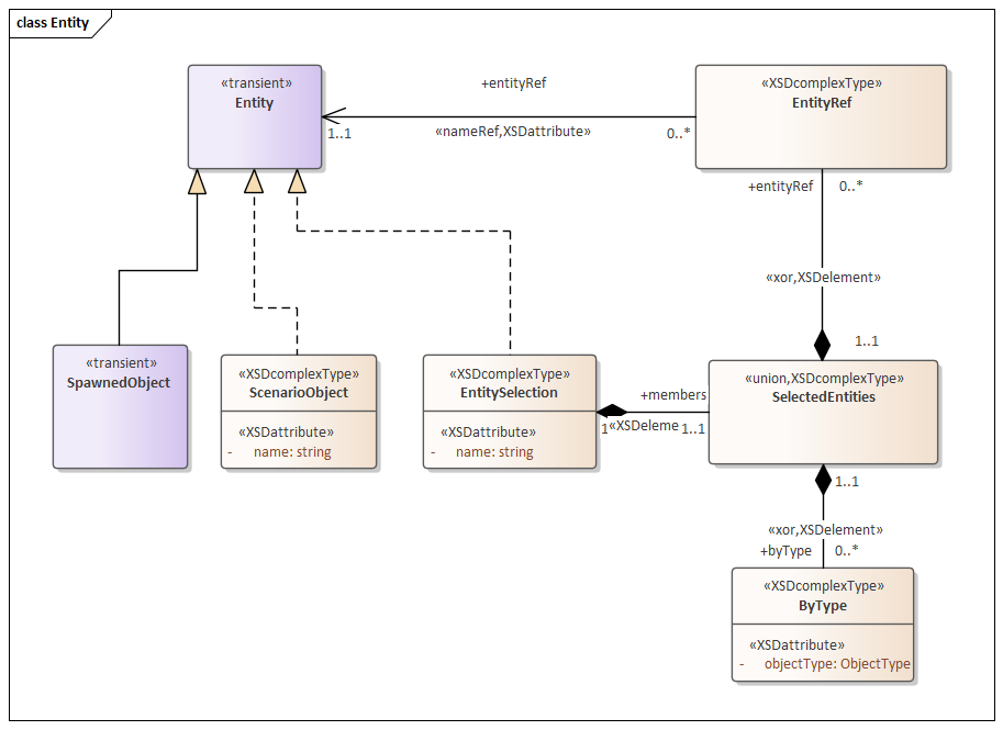
The Entity class hierarchy provides an overview of the relations between Entity, EntitySelection, EntityRef and SpawnedObject.
The following relations can be inferred from Figure 23:
-
An
Entitymay be represented by either a singleScenarioObject, aEntitySelection, orSpawnedObject. -
An
EntitySelectionmay includemembers.membersmay be represented by a static list of namedEntityinstances (viaEntityRef) or by a dynamic list ofEntityinstances that are defined by the type of theEntity(viaByType). -
An
EntitySelectionmay recursively include otherEntityinstances (viaEntitySelection).
7.2.2.5 Generalization of entities
ASAM OpenSCENARIO relates the Vehicle, Pedestrian, MiscObject, and EntitySelection classes in the generalized concept Entity.
This is useful because the concept of entity provides the building blocks for many actions and conditions - for example: A CollisionCondition instance can model the collision between a Vehicle instance and a MiscObject instance, such as a tree.
With the use of other actions and conditions, this leads to some overgeneralization.
Speeding up a MiscObject of type tree with a SpeedAction instance, for example, would contradict the common understanding of the reality that should be respected when creating a scenario.
This overgeneralization requires constraints that explicitly regulate what makes sense and what does not.
This includes:
-
Restrictions on actions and conditions that are not applicable to
Pedestrian,MiscObject, orExternalObjectReferenceinstances or to entity selections containing these instances. -
Restrictions concerning the multiplicity of a referenced
Entity:-
For a
RelativeTargetLane, it is not clear in which exact lane multipleScenarioObjectinstances that are grouped by anEntitySelectionare located. -
The interpretation of the distance to an
EntitySelectionis ambiguous. This is related to the question what the center or the bounding box of anEntitySelectionis.In these cases, aggregation functions (average, max, min) might not be useful or even confusing. A reference to an
Entityshould be restricted to an instance of aScenarioObjectfor such cases.
-
7.2.2.6 Trailer modeling
Class Vehicle has a set of optional attributes to be able to act as a trailer or to connect a trailer:
-
trailerHitchis the mounting point on the tow vehicle -
trailerCoupleris the trailer mounting point -
traileris a reference to the connected trailerVehicleinstance
A vehicle can define both trailerHitch and trailerCoupler, in which case it describes a trailer being able to pull another trailer.
Mounting points are defined along the X-axis of the vehicles. The point can be within or outside the bounding box of the vehicle body.
Only one trailer can be connected to a vehicle at a time. A trailer may connect to another trailer. There is no limit to the recursive number of trailers that can be interconnected.
The connection is defined by a valid setting of the Trailer reference attribute.
The connection can be set up at vehicle definition.
It can also be dynamically controlled (during simulation) with the ConnectTrailerAction.
7.2.2.7 3D models for entities
The property model3d can be defined for the following entity types:
-
Vehicle -
Pedestrian -
MiscObject
The model3d property refers to either a model name or a path to a 3D model.
3D-model types are, for example, .GLTF, .FBX, .3DS.
model3d is an optional property and therefore, even if it is specified in a OSC Model Instance, it maybe ignored, depending on the simulator’s support for this feature.
Figure 26 showcases the expected behavior depending on the simulator support for the model3d feature: